شراء الخدمة الآن

إنشاء قاعدة بيانات SQL احترافية مع ERD و Schema لمشروعك

شراء الخدمة

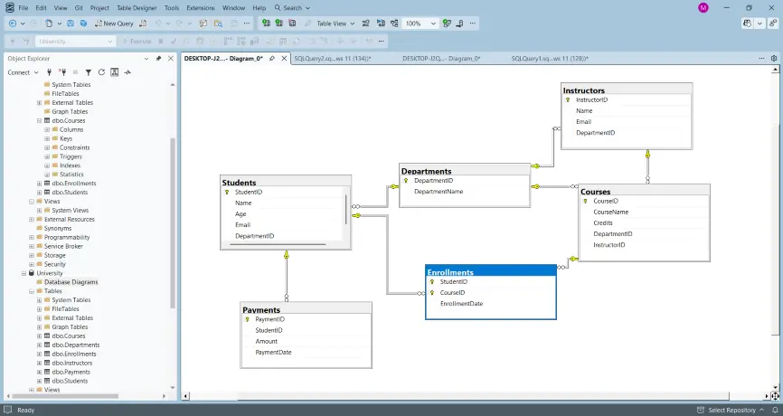
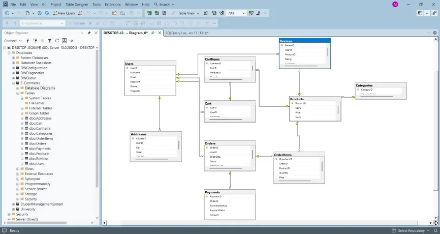
سأقوم بإنشاء قاعدة بيانات SQL بسيطة ومنظمة لمشروعك (طلاب، مطعم، متجر أو أي فكرة أخرى) مع تصميم الجداول والعلاقات بين البيانات بشكل احترافي، بالإضافة إلى رسم ERD (Entity Relationship Diagram) وإنشاء Database Schema واضح ومنظم. مقابل 5$: -إنشاء حتى 3 جداول (Tables) -تصميم ERD بسيط (حتى 3 Entities) -إنشاء Schema (توضيح الجداول والأعمدة) -كتابة كود

شراء الخدمة الآن
شارك
بطاقة الخدمة
التقييمات
سعر الخدمة
5.00 $
مدة التسليم
2 أيام
بائع الخدمة
Menna Hossam
Menna Hossam
مطور Full Stack
شراء الخدمة الآن
شارك
مركز المساعدة