شراء الخدمة الآن

خدمة ETL احترافية: تنظيف ملفات CSV وبناء قاعدة بيانات SQL

شراء الخدمة

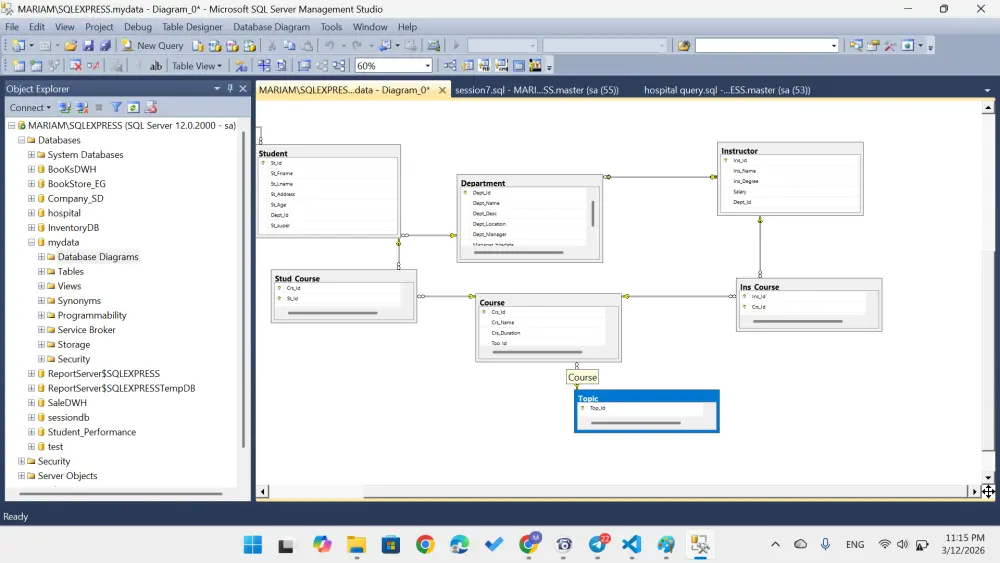
قدم خدمة متكاملة في مجال ETL (Extract, Transform, Load) لمعالجة البيانات وتحويلها إلى قاعدة بيانات منظمة وجاهزة للاستخدام. أقوم باستخراج البيانات من ملفات CSV، ثم تنظيفها ومعالجتها باستخدام Python ومكتبة Pandas، وبعد ذلك تحميلها إلى قاعدة بيانات SQL بتصميم منظم يراعي العلاقات وسلامة البيانات. تشمل عملية التنظيف: إزالة القيم المفقودة أو معالجتها بطريقة مناسبة حذف التكرار (Duplicates) تصحيح تنسيق التواريخ والأرقام توحيد الصيغ النصية (Normalization) معالجة القيم الشاذة (Outliers) عند الحاجة إعادة هيكلة الأعمدة بما يتوافق مع تصميم قاعدة البيانات أحرص على أن تكون قاعدة البيانات الناتجة قابلة للاستعلام بكفاءة وجاهزة للتحليل أو الربط مع أنظمة أخرى. سأقوم باستلام الملف المراد تنظيفه في صيغة csv او excel بحد اقصى 10000 صف

شراء الخدمة الآن
شارك
بطاقة الخدمة
التقييمات
سعر الخدمة
5.00 $
مدة التسليم
2 أيام
بائع الخدمة
Mariam Abdelaleem
Mariam Abdelaleem
تخصص غير محدد
شراء الخدمة الآن
شارك
مركز المساعدة