شراء الخدمة الآن
شراء الخدمة

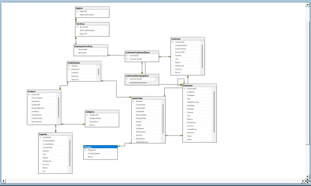
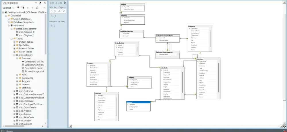
عن الخدمة السلام عليكم ورحمة الله وبركاته، أقدم لكم خدمة تصميم قاعدة بيانات باستخدام Microsoft SQL Server وفقًا لمتطلبات مشروعكم، جاهزة للرفع مباشرة على السيرفر والعمل بكفاءة عالية. ما الذي ستحصل عليه؟ تصميم احترافي لهيكل قاعدة البيانات إنشاء الجداول (Tables) بناء العلاقات بين الجداول (Relationships) إعداد الإجراءات المخزنة (Stored Procedures) تطبيق المعايير القياسية في تصميم قواعد البيانات لضمان الأداء والاستقرار مقابل خدمة واحدة تحصل على: 1- ملف قاعدة البيانات بصيغة .MDF 2- سكريبت SQL كامل لإنشاء قاعدة البيانات 3- قاعدة بيانات تحتوي على 5 جداول مترابطة بشكل احترافي لماذا تختار هذه الخدمة؟ - تصميم منظم وقابل للتوسع - أداء عالي وسرعة في الاستعلام - هيكلة دقيقة وآمنة للبيانات خبرة عملية في تحليل وتصميم قواعد البيانات نحن ملتزمون بتقديم تصميم قوي يلبي احتياجات مشروعك بدقة وكفاءة. لأي استفسار أو لمزيد من التفاصيل، لا تتردد في مراسلتي. يسعدني العمل معكم

شراء الخدمة الآن
شارك
بطاقة الخدمة
التقييمات
سعر الخدمة
5.00 $
مدة التسليم
1 أيام
بائع الخدمة
Zeyad Mohammed
Zeyad Mohammed
محلل بيانات
شراء الخدمة الآن
شارك
مركز المساعدة