شراء الخدمة الآن

تحليل بيانات وتصميم قواعد بيانات احترافية باستخدام لغة SQL

شراء الخدمة

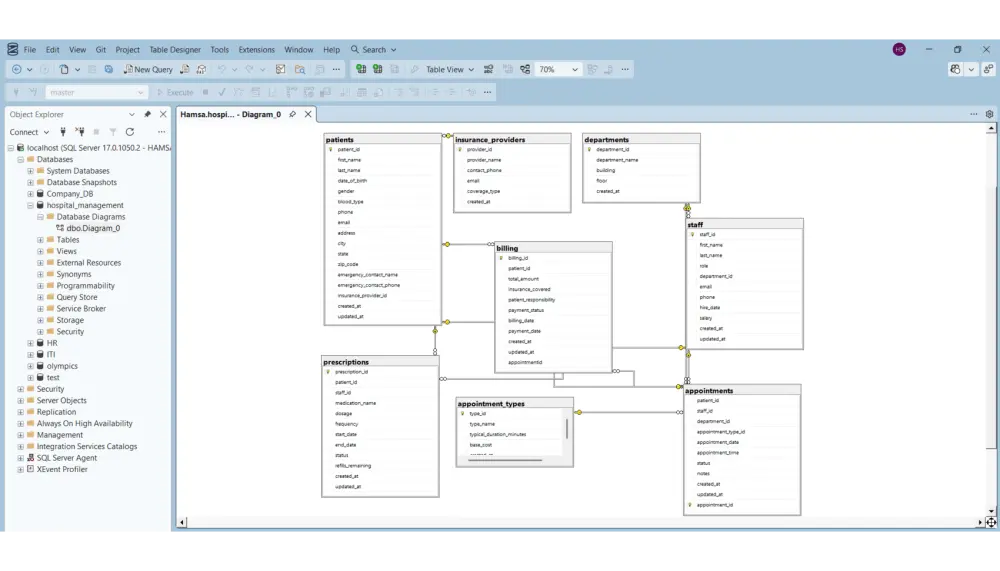
هل تحتاج إلى بناء نظام بيانات قوي ومنظم؟ أو تملك قاعدة بيانات وترغب في تنظيفها واستخراج تقارير دقيقة منها؟ أقدم لكِ حلولاً برمجية متكاملة باستخدام لغة SQL (باستخدام MS SQL SERVER). سأقوم بتحويل متطلبات عملك إلى هيكل بيانات تقني يضمن لك السرعة والدقة في التعامل مع المعلومات. ما الذي ستستلمه عند طلب الخدمة؟ سأقدم لك في الخدمة الأساسية : - بناء الهيكل (Schema Construction): إنشاء حتى 5 جداول بتنسيق احترافي مع ضبط أنواع البيانات والقيود (Constraints) بدقة. - ربط الجداول بـ Primary & Foreign Keys لضمان هيكلة قاعدة بيانات مترابطة ومنع تكرار البيانات. - تحليل واستعلام (Advanced Querying): كتابة 10 استعلامات مخصصة لاستخراج التقارير باستخدام Joins & Aggregations. - تسليم الكود (Deliverables): ملف SQL Script نظيف، منظم، ويحتوي على تعليقات (Comments) تشرح وظيفة كل جزء من الكود لسهولة استخدامه لاحقاً. لماذا تختار هذه الخدمة؟ - خبرة عملية: كما تظهر نماذج أعمالي، أهتم بالتفاصيل الدقيقة في كتابة الكود. - تنظيم مثالي: الالتزام بقواعد الـ Normalization لضمان عدم حدوث مشاكل تقنية مستقبلاً. - دعم مستمر: شرح كامل لكيفية تشغيل السكريبت على جهاز

شراء الخدمة الآن
شارك
بطاقة الخدمة
التقييمات
سعر الخدمة
5.00 $
مدة التسليم
2 أيام
بائع الخدمة
Hamsa Salem
Hamsa Salem
محلل بيانات
شراء الخدمة الآن
شارك
مركز المساعدة