شراء الخدمة الآن
شراء الخدمة

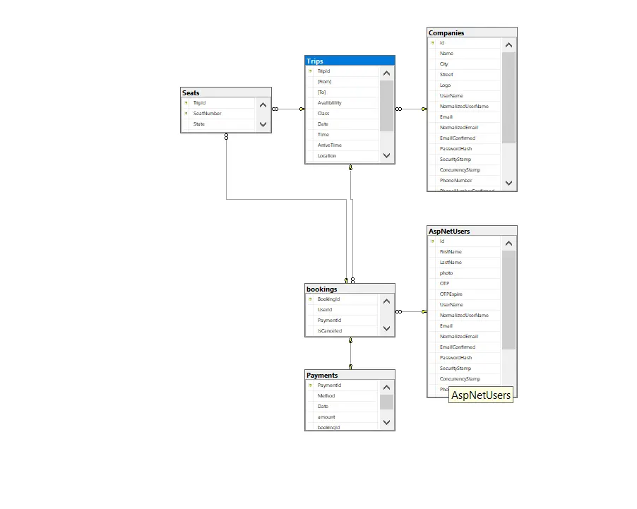
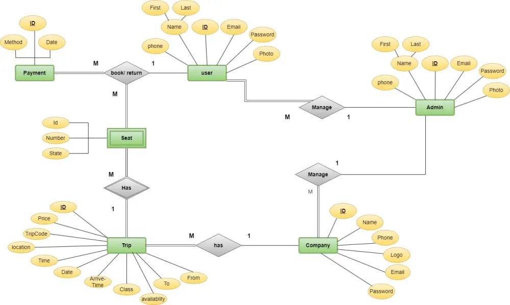
وصف الخدمة : - قاعدة البيانات ليست مجرد مخزن للمعلومات، بل هي القلب النابض الذي يضمن سرعة استجابة تطبيقك وأمان بياناتك. بصفتي مهندس برمجيات، سأقوم ببناء هيكل بيانات متين، منظم، وقابل للتوسع ليواكب نمو مشروعك. مميزات الخدمة : - تصميم منظم يسهل فهمه والتعامل معه. - بناء مرن يسمح بالتعديل والإضافة مستقبلاً بسهولة. - التزام كامل بالمعايير الهندسية لضمان استقرار البيانات. -الرفع والاعداد علي سيرفر حسب الحاجة ما الذي ستستلمه - ERD Diagram : مخطط مرئي للعلاقات بصيغ (PDF / JPG / PNG) - Mapping Diagram : مخطط تفصيلي لتحويل النموذج إلى جداول فعلية - SQL Script : ملف أوامر جاهز لإنشاء قاعدة البيانات بضغطة زر. - Documentation : شرح مبسط للجداول والحقول لتسهيل الربط البرمجي. - بناء وتصميم هيكل البيانات الأساسي لمشروعك : (بحد أقصى 10 جداول) شاملة كافة العلاقات والقيود لماذا تختار التعامل معي؟ - الالتزام بالمواعيد : تسليم العمل في الوقت المحدد هو أولوية قصوى. - المرونة : تعديلات حتى نصل للنتيجة التي تحقق رضاك الكامل. - الاحترافية والمتابعة : سأكون معك خطوة بخطوة لضمان خروج المشروع بأفضل صورة ممكنة.

شراء الخدمة الآن
شارك
بطاقة الخدمة
التقييمات
سعر الخدمة
10.00 $
مدة التسليم
3 أيام
بائع الخدمة
Mohamed Abdelrazik
Mohamed Abdelrazik
مهندس برمجيات
شراء الخدمة الآن
شارك
مركز المساعدة