شراء الخدمة الآن
شراء الخدمة

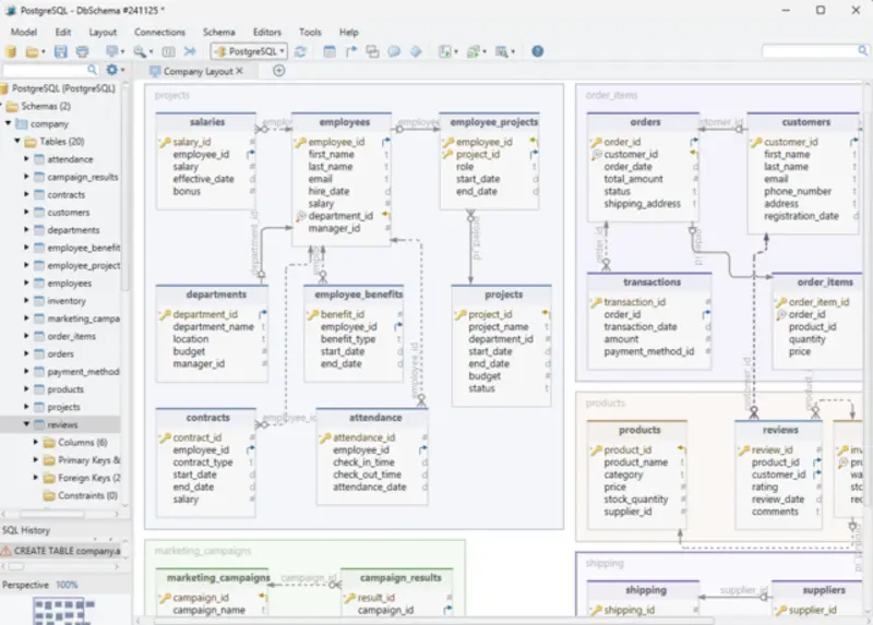
أقدّم خدمة متكاملة لإنشاء وتصميم قواعد بيانات احترافية باستخدام PostgreSQL أو MySQL وفق رغبة العميل، مع مراعاة أفضل الممارسات القياسية في هندسة قواعد البيانات لضمان الأداء والاستقرار وسهولة التوسّع. تشمل الخدمة ما يلي: * تحليل متطلبات المشروع وتصميم قاعدة بيانات مناسبة للبيانات والعلاقات المطلوبة. * إنشاء الجداول، العلاقات، الفهارس (Indexes)، القيود (Constraints) وتنظيم الهيكل الداخلي للبيانات في شكل مخططات ERD في قبل البدأ في التنفيذ الفعلي لضمان وضوح الأفكار المتفق عليها. * مراعاة مبادئ DBMS الأساسية لضمان الاتساق، الأمان، وسهولة إدارة البيانات. * تصميم القاعدة بما يتوافق مع مبادئ CAP Theorem لتحقيق توازن واضح بين التوافر (Availability)، الاتساق (Consistency)، وتحمل الانقسام (Partition Tolerance) حسب طبيعة المشروع. *حجم القاعدة المزوده مناسب للخدمات المتوسطه والمشاريع الصغيره التي لا تتعدى 10 جداول اساسيه. * تحسين الأداء من خلال ضبط الإعدادات الأساسية والـQuery Optimization عند الحاجة. * توثيق التصميم كاملاً وتسليم مخطط ERD عند الطلب. مناسبة لـ: المواقع الإلكترونية، التطبيقات، الأنظمة الإدارية الصغيره، اللوحات التحليلية، أنظمة التجارة الإلكترونية، مشاريع الشركات الناشئة وغيرها. أنا جاهز للتنفيذ بدقة واحترافية، مع التزام كامل بمتابعة التفاصيل حتى الحصول على قاعدة بيانات مستقرة وسهلة الاستخدام تدعم مشروعك بأفضل شكل.

شراء الخدمة الآن
ترشح للآخرين
الإحترافية بالتعامل
سرعة التواصل
جودة العمل
الخبرة بمجال العمل
إحترام موعد التسليم
التعامل مرة اخرى
Ali Hassan   منذ أسبوعين
خدمة إنشاء وتصميم قواعد البيانات (PostgreSQL / MySQL)
ممتاز بصراحة ولا غلطة
شارك
بطاقة الخدمة
التقييمات
سعر الخدمة
5.00 $
مدة التسليم
3 أيام
خدمات مباعة
1
بائع الخدمة
Moataz Gado
Moataz Gado
Fullstack Developer
شراء الخدمة الآن
شارك
مركز المساعدة