شراء الخدمة الآن
شراء الخدمة

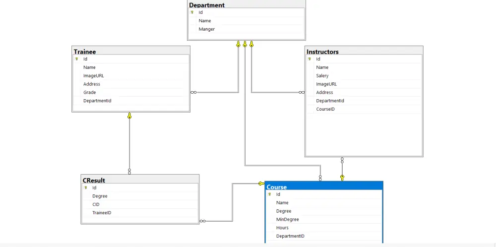
تصميم قواعد البيانات -تصميم قاعدة بيانات علن حسب متطلبات العميل. -تحديد الجداول والعلاقات بينها. -تصميم حتى 5 جداول العلاقات. مميزات الخدمة -كتابة ERD (Entity Relationship Diagram) -تحليل متطلباتك وتحويلها إلى نموذج ERD -تصميم الجداول والعلاقات بينها باستخدام SQL. -تصميم نظيف ومنظم. -سرعة في التنفيذ ومرونة في التعديل. سوف تحصل مقابل 5$ على ؟ -انشاء قاعدة بيانات واحدة فقط ب 5 جدول -تسليم التصميم بصيغة PDF أو صورة. -تسليم التصميم بصيغة PDF أو ملف SQL جاهز للتنفيذ.

شراء الخدمة الآن
شارك
بطاقة الخدمة
التقييمات
سعر الخدمة
5.00 $
مدة التسليم
1 أيام
بائع الخدمة
محمد حسين
محمد حسين
مهندس برمجيات
شراء الخدمة الآن
شارك
مركز المساعدة