شراء الخدمة الآن
شراء الخدمة

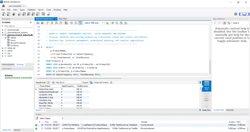
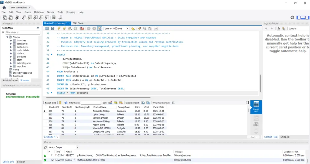
سأقوم بكتابة وتنفيذ استعلامات SQL احترافية لأي نوع من قواعد البيانات مثل MySQL، PostgreSQL، SQL Server، تشمل الخدمة ما يلي: كتابة استعلامات SELECT, INSERT, UPDATE, DELETE بدقة وتنظيم. تصميم استعلامات معقدة باستخدام JOIN, GROUP BY, HAVING وغيرها. إنشاء Views أو Stored Procedures حسب الطلب. تحليل البيانات واستخراج تقارير مخصصة من قاعدة البيانات. تحسين أداء الاستعلامات (Query Optimization) لضمان سرعة التنفيذ. ما ستحصل عليه: حتى 10 استعلامات SQL بسيطة أو متوسطة التعقيد ضمن الخدمة الأساسية. تسليم خلال يوم واحد. كود منسق وواضح مع تعليقات توضيحية. قابل للتعديل بعد التسليم لضمان رضاك التام. يمكن تنفيذ عدد أكبر من الاستعلامات أو مشاريع أكبر بتكلفة إضافية حسب حجم العمل.

شراء الخدمة الآن
شارك
بطاقة الخدمة
التقييمات
سعر الخدمة
5.00 $
مدة التسليم
1 أيام
بائع الخدمة
Mohamed Youness
Mohamed Youness
مهندس و محلل بيانات
شراء الخدمة الآن
شارك
مركز المساعدة