شراء الخدمة الآن

تصميم ER Diagram وقاعدة بيانات (Database) احترافية لأي نظام

شراء الخدمة

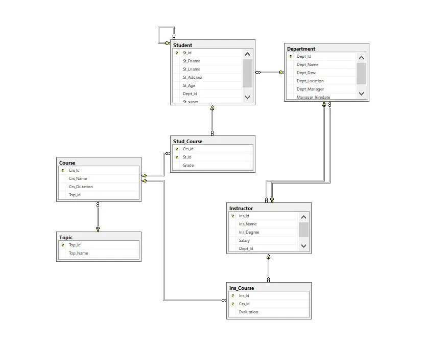
وصف الخدمة : هل تحتاج إلى تصميم قاعدة بيانات احترافية لمشروعك البرمجي أو الأكاديمي؟ سأقوم بتصميم ER Diagram واضح ومنظّم يوضّح العلاقات بين الكيانات (Entities) بدقة، ثم تحويله إلى قاعدة بيانات كاملة (SQL Database) جاهزة للتنفيذ على MySQL أو SQL Server أو أي نظام إدارة قواعد بيانات آخر. تشمل الخدمة: تحليل المتطلبات وتحويلها إلى ER Diagram احترافي. تحديد العلاقات (One-to-Many, Many-to-Many). تحديد المفاتيح الأساسية (Primary Keys) والخارجية (Foreign Keys). إنشاء قاعدة البيانات (Database Schema) بصيغة SQL. توثيق الجداول والعلاقات في ملف منسّق. التسليم: ملف ERD بصيغة (PDF أو PNG أو draw.io). ملف SQL يحتوي على أكواد إنشاء الجداول والعلاقات. مميزات الخدمة: تصميم منظم وسهل الفهم. تسليم دقيق واحترافي. تعديل مجاني بسيط بعد التسليم.

شراء الخدمة الآن
شارك
بطاقة الخدمة
التقييمات
سعر الخدمة
5.00 $
مدة التسليم
3 أيام
بائع الخدمة
Rowan Hussein
Rowan Hussein
مهندس بيانات
شراء الخدمة الآن
شارك
مركز المساعدة