شراء الخدمة الآن
شراء الخدمة

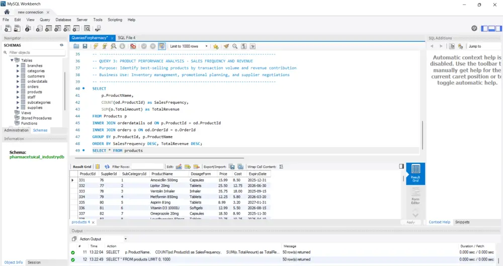
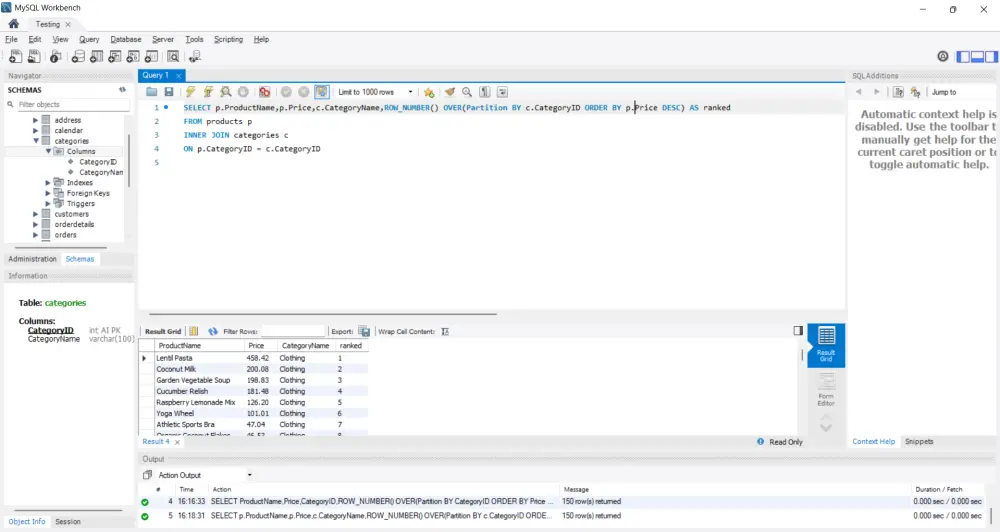
مرحبًا، أنا محمد يونس – محلل بيانات متخصص في تحليل البيانات باستخدام SQL Queries. سأقوم بكتابة 5 استعلامات SQL تحليلية احترافية لاستخراج وتحليل بياناتك بدقة، وتشمل: تنظيف البيانات من القيم المفقودة أو المكررة. تحليل العلاقات بين الأعمدة المختلفة (مثل الأداء، النوع، التعليم، وغيرها). تنفيذ تحليل استكشافي (EDA) كامل باستخدام SQL فقط. استخراج النتائج بشكل منسق وسهل الفهم. التسليم: تسليم النتائج في ملف Excel أو PDF حسب اختيارك. مع شرح مبسّط لكل استعلام وما يقوم بتحليله. لدي خبرة في تنفيذ مشاريع تحليل بيانات مشابهة، وسأضمن لك نتائج دقيقة وواضحة. السعر: 5 دولار فقط مقابل تنفيذ 5 استعلامات تحليلية متكاملة باستخدام SQL.

شراء الخدمة الآن
شارك
بطاقة الخدمة
التقييمات
سعر الخدمة
5.00 $
مدة التسليم
1 أيام
بائع الخدمة
Mohamed Youness
Mohamed Youness
مهندس و محلل بيانات
شراء الخدمة الآن
شارك
مركز المساعدة