شراء الخدمة الآن
شراء الخدمة

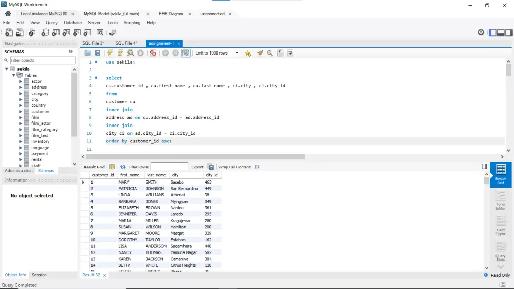
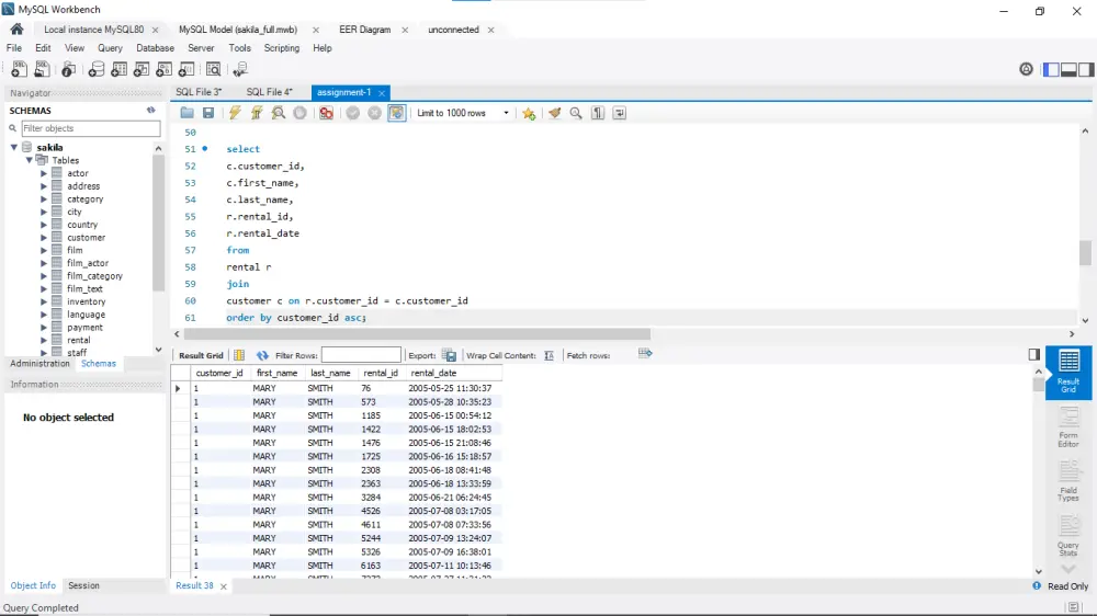
وصف الخدمة: هل تبحث عن تصميم قاعدة بيانات احترافية ومنظمة تدعم مشروعك البرمجي أو موقعك الإلكتروني؟ سأقوم بتصميم وإنشاء قاعدة بيانات (Database Design) متكاملة ومهيكلة باحترافية عالية، باستخدام أفضل الممارسات في تحليل البيانات وربط الجداول والعلاقات بينها، لتكون مرنة وقابلة للتطوير مستقبلاً. سواء كان مشروعك صغيرًا أو تطبيقًا متكاملًا، فسأضمن لك قاعدة بيانات سريعة، آمنة، ومنظمة تلبي جميع احتياجاتك الحالية والمستقبلية. مميزات الخدمة: -تصميم قاعدة بيانات احترافية وفق معايير Normalization و Best Practices. -إنشاء العلاقات (Relationships) بين الجداول بشكل دقيق. -إمكانية التصدير بصيغ مختلفة (MySQL, PostgreSQL, SQL Server, SQLite). -تصميم ERD توضيحي لهيكل القاعدة والعلاقات. -دعم المشاريع البرمجية (Web, Mobile, Desktop). -قابلية التطوير والتعديل مستقبلاً بسهولة. -تسليم منظم مع توثيق كامل للحقول والعلاقات. -الخدمة مقابل 5 استعلامات و 5 جداول. ما الذي ستستلمه: -ملف قاعدة بيانات جاهز بصيغة SQL أو أي صيغة مطلوبة. -مخطط ERD Diagram احترافي يوضح هيكل القاعدة والعلاقات. -ملف توثيق يشرح الجداول والعلاقات (عند الطلب). -دعم فني بسيط بعد التسليم للتأكد من جاهزية القاعدة وربطها بالمشروع.

شراء الخدمة الآن
شارك
بطاقة الخدمة
التقييمات
سعر الخدمة
5.00 $
مدة التسليم
1 أيام
بائع الخدمة
Ibrahim Salem
Ibrahim Salem
محلل بيانات
شراء الخدمة الآن
شارك
مركز المساعدة