شراء الخدمة الآن

تصميم وإنشاء قاعدة بيانات احترافية باستخدام Microsoft SQL Se

شراء الخدمة

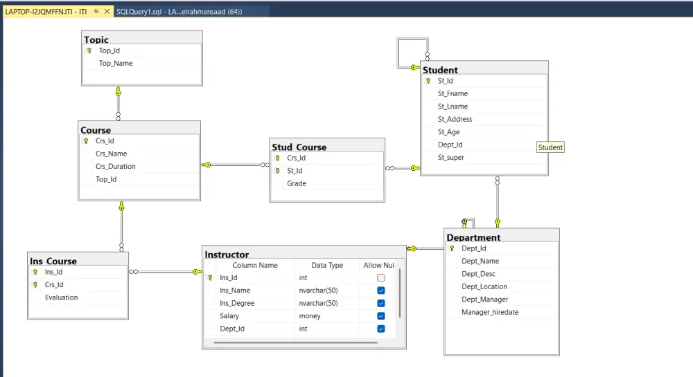
-تصميم هيكل قاعدة البيانات (Database Schema) بناءً على متطلباتك -إنشاء الجداول (Tables) مع تحديد أنواع البيانات (Data Types) والقيود (Constraints) -إعداد العلاقات (Relationships) بين الجداول -إنشاء الفهارس (Indexes) لتحسين الأداء -إضافة أوامر SQL أساسية (INSERT, UPDATE, DELETE, SELECT) -تسليم ملف SQL جاهز للتنفيذ على Microsoft SQL Server -تضمن هذه الخدمة إنشاء حتى 5 جداول

شراء الخدمة الآن
شارك
بطاقة الخدمة
التقييمات
سعر الخدمة
5.00 $
مدة التسليم
2 أيام
بائع الخدمة
Abdo Saad
Abdo Saad
تخصص غير محدد
شراء الخدمة الآن
شارك
مركز المساعدة