شراء الخدمة الآن

تصميم وبناء مسارات البيانات (ETL Pipelines) ومستودعات البيانات (DWH)

شراء الخدمة

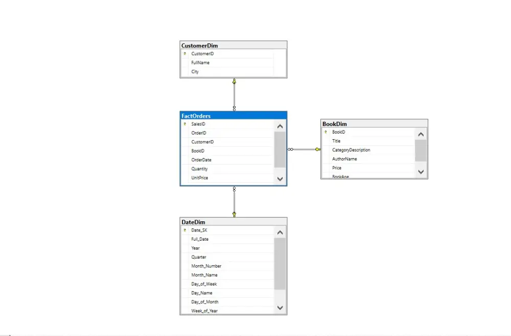
أهلاً بك، هل تعاني شركتك من بطء استخراج التقارير بسبب الاعتماد على قواعد البيانات التشغيلية (OLTP)؟ هل ترغب في تجميع بياناتك من مصادر مختلفة وتهيئتها للتحليل المعمق؟ بصفتي مهندس بيانات، أقدم لك خدمة تصميم وبناء مسارات استخراج، تحويل، وتحميل البيانات (ETL) لبناء مستودعات بيانات (Data Warehouses) قوية وموثوقة، جاهزة لربطها بأدوات ذكاء الأعمال (مثل Power BI أو Tableau). ماذا سأقدم لك في هذه الخدمة: 1) الاستخراج (Extract): سحب البيانات من قواعد البيانات التشغيلية (مثل SQL Server) وتجهيزها للمعالجة باستخدام (Views). 2) التحويل (Transform): تنظيف البيانات باستخدام (Python & Pandas)، معالجة القيم المفقودة (Nulls)، دمج الحقول، وبناء مفاتيح بديلة (Surrogate Keys). 3) التحميل (Load): تصميم وبناء قاعدة بيانات تحليلية (OLAP) بنموذج مخطط النجمة (Star Schema) تتكون من جداول أبعاد (Dimension Tables) وجدول حقائق (Fact Table)، وتحميل البيانات إليها بكفاءة. مقابل الخدمة الأساسية (5 دولار) ستحصل على: 1) كتابة سكريبت بايثون (Python Script) أو (Jupyter Notebook) مصغر لاستخراج وتحويل بيانات جدول واحد أو جدولين من مصدر بياناتك (بحد أقصى 1000 صف). 2) كتابة استعلامات (SQL DDL) لتصميم هيكل (Schema) لجدولي أبعاد وجدول حقائق واحد. ملاحظة هامة: بناء مستودعات البيانات الكاملة والمشاريع المعقدة (التي تتضمن هندسة بيانات كاملة من OLTP إلى DWH كما في معرض أعمالي) يتطلب وقتاً ومجهوداً أكبر. أرجو مراسلتي قبل طلب الخدمة لمناقشة حجم قاعدة بياناتك، ومصادر البيانات، لنتفق على خطة العمل والتكلفة والمدة المناسبة. ما الذي ستستلمه: 1) أكواد قاعدة البيانات (SQL Scripts): ملفات تحتوي على أوامر DDL لإنشاء الجداول، الـ Views، والإجراءات المخزنة (Stored Procedures). 2) سكريبت الـ ETL: ملف (Jupyter Notebook) أو (Python Script) نظيف ومنظم يحتوي على مراحل (Extract, Transform, Load). 3) ملف التوثيق (Mapping Sheet): ملف Excel يوضح خريطة تدفق البيانات بين قواعد البيانات. 4) مخطط هيكلي (ERD): صورة توضح الروابط بين جداول مستودع البيانات (Star Schema).

شراء الخدمة الآن
شارك
بطاقة الخدمة
التقييمات
سعر الخدمة
5.00 $
مدة التسليم
1 أيام
بائع الخدمة
شراء الخدمة الآن
شارك
مركز المساعدة