شراء الخدمة الآن

تنظيف وتحليل البيانات وعمل داشبورد احترافي بباور بي اي لحجم بيانات لا يتخطى 10 اعمدة و 10 الاف صف

شراء الخدمة

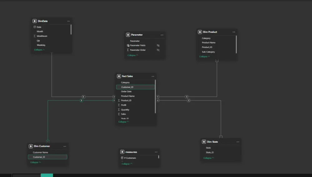
تنظيف البيانات، نمذجتها، وتحويلها إلى لوحات تحكم احترافية باستخدام Excel وPower BI هل بياناتك مبعثرة وصعب تستفيد منها؟ أقدم لك خدمة متكاملة تبدأ من تنظيف البيانات الخام وإزالة الأخطاء والتكرارات، مروراً ببناء نموذج بياني سليم يربط جداولك بشكل منطقي ومحكم، وصولاً إلى لوحة تحكم تفاعلية واضحة تعرض أهم المؤشرات وتساعدك على اتخاذ قرارات مبنية على بيانات حقيقية. ما يشمله العمل: - تنظيف البيانات ومعالجة الأخطاء والقيم الناقصة عبر باور كويري - بناء نموذج بياني احترافي على شكل نجمة - إنشاء لوحة تحكم تفاعلية بمؤشرات أداء ورسوم بيانية ديناميكية - التسليم بصيغة Excel أو Power BI حسب احتياجك مناسبة للشركات وأصحاب الأعمال الذين يحتاجون رؤية واضحة لبياناتهم، وللأفراد ورواد الأعمال الذين يريدون الاستفادة القصوى من معلوماتهم.

شراء الخدمة الآن
شارك
بطاقة الخدمة
التقييمات
سعر الخدمة
5.00 $
مدة التسليم
3 أيام
بائع الخدمة
Ahmed Atef
Ahmed Atef
محلل بيانات
شراء الخدمة الآن
شارك
مركز المساعدة