شراء الخدمة الآن
شراء الخدمة

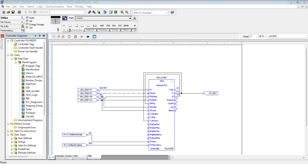
أقدّم خدمة برمجة وتعديل ومراجعة برامج PLC من شركة Allen-Bradley باستخدام Ladder Logic (LD) أو Function Block Diagram (FBD) وفق أفضل الممارسات الهندسية. بخبرة تزيد عن 12 سنة في أنظمة التحكم الصناعية بقطاعات النفط والغاز والطاقة، أضمن لك برنامج PLC منظم، موثوق، وسهل الصيانة، وقابل للتوسع مستقبلاً. تشمل الخدمة: برمجة PLC من الصفر حسب Control Philosophy تعديل أو تحسين برنامج موجود كتابة Logic احترافي تنظيم البرنامج (Routines – AOIs – Tags – Comments) دعم Ladder Logic و Function Block Diagram اختبار البرنامج (Simulation / Logic Check) توثيق واضح للبرنامج لتسهيل التشغيل والصيانة أنواعPLC: ControlLogix CompactLogix مناسب لـ: محطات الطاقة محطات النفط والغاز محطات ضخ ومعالجة المياة مصانع وعمليات صناعية أنظمة Utilities مشاريع جديدة أو تطوير أنظمة قديمة لماذا تختارني خبرة ميدانية حقيقية (Commissioning & Startup) التزام بالمعايير الصناعية كود نظيف وسهل الفهم دعم فني وتواصل واضح سوف تستلم الآتي 1- برنامج PLC منظم وسهل في عملية Troubleshooting وقابل للتعديل مستقبلا من قبل العميل 1- I/O Assignment Document 2- Control Philosophy 3- (Cause and Effect Matrix (C&EM كيفية احتساب سعر الخدمة يتم احتساب سعر الخدمة بناء على عدد المخلات والمخرجات Number of inputs and outputs السعر 5 دولار لكل Input أو Output 10 دولار لكل PID Loop

شراء الخدمة الآن
شارك
بطاقة الخدمة
التقييمات
سعر الخدمة
5.00 $
مدة التسليم
3 أيام
بائع الخدمة
Talaat Khalawy
Talaat Khalawy
مهندس برمجيات PLC
شراء الخدمة الآن
شارك
مركز المساعدة