شراء الخدمة الآن
شراء الخدمة

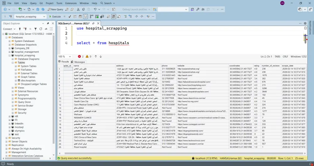
هل تحتاج جمع بيانات من الإنترنت بسرعة ودقة؟ أقدم خدمة احترافية لاستخراج البيانات (Web Scraping) باستخدام Python وأدوات قوية مثل requests وBeautifulSoup وSelenium للمواقع الديناميكية، مع القدرة على استخراج بيانات من مواقع الويب وخرائط Google بما في ذلك أسماء الشركات، العناوين، الأسعار، صور المنتجات، الروابط، نتائج البحث وأي بيانات مخصصة حسب طلبك. ماذا تشمل الخدمة الأساسية؟ ما تشمله الخدمة : • استخراج بيانات 1000 صف من موقع واحد أو مدينة واحدة • تسليم البيانات بصيغة Excel منظمة وجاهزة للاستخدام • البيانات يجب أن تكون متاحة للعامة وغير مشفرة • لا تشمل الخدمة السورس كود شروط الخدمة: • يجب أن يكون الموقع يسمح باستخراج البيانات. • يجب أن تكون البيانات متاحة للعامة وغير محمية أو مشفرة. • تشمل الخدمة موقعًا واحدًا أو مدينة واحدة فقط ضمن الطلب الأساسي. • لا تشمل الخدمة تسليم السورس كود الخاص بالاستخراج.

شراء الخدمة الآن
شارك
بطاقة الخدمة
التقييمات
سعر الخدمة
15.00 $
مدة التسليم
3 أيام
بائع الخدمة
Hamsa Salem
Hamsa Salem
محلل بيانات
شراء الخدمة الآن
شارك
مركز المساعدة