شراء الخدمة الآن

Business Data Analysis Using Excel & SQL | تحليل بيانات الأعمال باستخدام Excel وSQL

شراء الخدمة

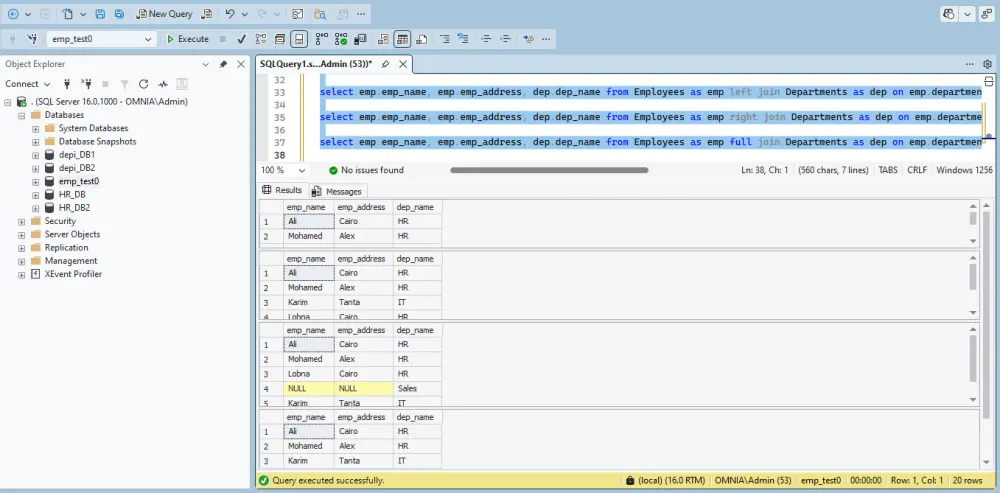
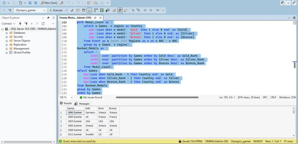
نظرة عامة على الخدمة أقدّم خدمة تحليل بيانات الأعمال باستخدام Excel وSQL لمساعدة الشركات والأفراد على فهم بياناتهم واتخاذ قرارات مبنية على أرقام حقيقية. تشمل الخدمة تنظيف البيانات، تنظيمها، تحليلها، ثم تقديم النتائج في تقارير واضحة وسهلة الفهم، مع إمكانية التركيز على بيانات الأعمال أو الفعاليات (الحضور، الأداء، المبيعات، العمليات). ماذا أقدّم لك تنظيف البيانات وتجهيزها للتحليل تحليل البيانات باستخدام Excel (المعادلات و Pivot Tables) كتابة استعلامات SQL (JOIN – Aggregation – Filtering) تحليل حتى 1000 صف بيانات إعداد تقرير تحليلي واحد من 2 إلى 3 صفحات جداول ورسوم بيانية توضيحية تسليم خلال 3 أيام عمل الأدوات المستخدمة Microsoft Excel SQL Google Sheets رسوم بيانية وجداول منظمة ما الذي ستحصل عليه؟ بيانات نظيفة ومنظمة تحليل دقيق حسب احتياجك نتائج واضحة ومفهومة ملفات Excel واستعلامات SQL وتقارير مرئية التزام تام بسرية البيانات وأخلاقيات العمل لماذا تختار هذه الخدمة فهم عملي لبيانات الأعمال والعمليات خبرة في بيانات الفعاليات والحضور والأداء دقة في العمل وتحليل منطقي تواصل واضح ومستمر وتسليم في الوقت المحدد هذه الخدمة مناسبة لـ أصحاب الأعمال الصغيرة منظمي الفعاليات الشركات الناشئة الطلاب والباحثين أي شخص يحتاج تحليل بيانات باستخدام Excel وSQL ملاحظات هامة البيانات المكونة من اكثر من 1000 صف أو أكثر من تقرير واحد يتم تسعيرها كخدمة إضافية يرجى التواصل قبل الطلب لشرح طبيعة البيانات والهدف من التحليل

شراء الخدمة الآن
شارك
بطاقة الخدمة
التقييمات
سعر الخدمة
5.00 $
مدة التسليم
3 أيام
بائع الخدمة
شراء الخدمة الآن
شارك
مركز المساعدة