شراء الخدمة الآن

خدمة تنظيف البيانات باستخدام SQL (Data Cleaning & Validation)

شراء الخدمة

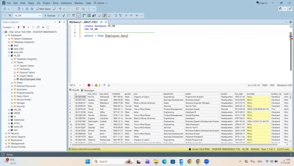
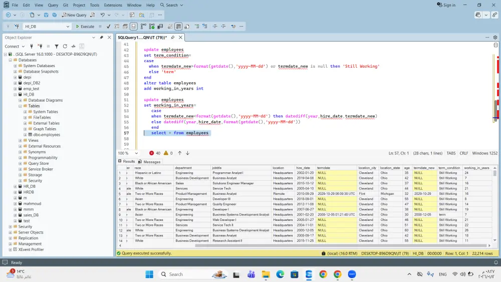
هل تعاني من بيانات غير منظمة، مكررة، أو تحتوي على أخطاء؟ أقدم لك خدمة تنظيف ومعالجة البيانات باستخدام SQL لتحويل بياناتك الخام إلى بيانات دقيقة، منظمة، وجاهزة للتحليل واتخاذ القرار. 🔹 ماذا تشمل الخدمة؟ تنظيف البيانات (Data Cleaning) باستخدام SQL حذف البيانات المكررة (Remove Duplicates) معالجة القيم الناقصة (NULL Values) تصحيح الأخطاء في البيانات توحيد تنسيقات البيانات (تواريخ – نصوص – أرقام) التحقق من صحة البيانات (Data Validation) تنظيم الجداول وتحسين جودة قواعد البيانات إعداد البيانات للتحليل (Data Preprocessing) كتابة استعلامات SQL احترافية 🔹 نطاق الخدمة 💡 الخدمة الأساسية تشمل: ملف بيانات واحد حتى 50,000 صف (Rows) حتى 15 عمود (Columns) نوع الملفات: Excel / CSV / جدول SQL واحد 🔸 في حالة زيادة عدد الصفوف أو الملفات أو الجداول، يتم الاتفاق على تفاصيل العمل قبل البدء. 🔹 الأدوات المستخدمة: SQL MySQL – SQL Server – PostgreSQL – SQLite Excel / CSV بعد التحويل لقواعد بيانات 🔹 ما الذي ستحصل عليه؟ بيانات نظيفة ومنظمة وجاهزة للاستخدام استعلامات SQL واضحة وقابلة لإعادة الاستخدام شرح مبسط للتعديلات التي تمت (عند الطلب) 🔹 مناسبة لمن؟ محللي البيانات الطلاب والمشاريع الجامعية أصحاب المشاريع الشركات التي تعتمد على قواعد البيانات

شراء الخدمة الآن
شارك
بطاقة الخدمة
التقييمات
سعر الخدمة
5.00 $
مدة التسليم
2 أيام
بائع الخدمة
شراء الخدمة الآن
شارك
مركز المساعدة