شراء الخدمة الآن

ETL متكاملة: استخراج، تنسيق وتخزين البيانات مع بناء Data Warehouse

شراء الخدمة

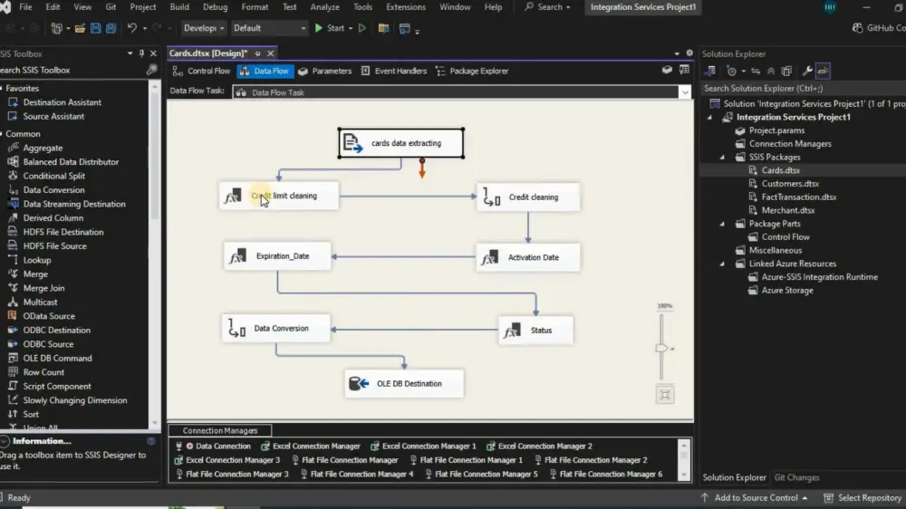
اذا كانت بياناتك موزعة على اكثر من مصدر (ملف اكسل و text و web page و قواعد بيانات) و تريد تجميعها فى مكان واحد بتنسيق و جودة عالية فهذه الخدمة مقدمة لك. هذه الخدمة تضمن تجميع البيانات و تنسيقها و تخزينها فى قاعدة بيانات او Data Warehouse عن طريق استخدام SSIS , SQL Server علشان بياناتك تبقى منظمة، دقيقة وجاهزة لأي تحليل أو تقارير ساقدم لك تجميع لبياناتك حتي 100,000 صف موجودين في 7 مصادر مختلفة كحد اقصي. سأقوم بتخزينهم في data warehouse بعد معالجتهم وتنظيفهم وذلك باستخدام نموذج star schema او snowflake schema حسب طبيعة البيانات.

شراء الخدمة الآن
شارك
بطاقة الخدمة
التقييمات
سعر الخدمة
5.00 $
مدة التسليم
2 أيام
بائع الخدمة
هند أحمد
هند أحمد
مهندسة بيانات
شراء الخدمة الآن
شارك
مركز المساعدة