شراء الخدمة الآن

لوحة تحكم Power BI لتحليل أداء الطلبات – AdventureWorks 2022

شراء الخدمة

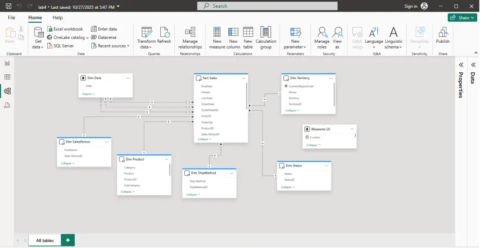
مشروع تحليلي تم تنفيذه باستخدام Power BI وقاعدة بيانات AdventureWorks 2022 بهدف تحليل أداء الطلبات والمبيعات عبر الأقسام المختلفة داخل الشركة. تم تصميم نموذج البيانات بنظام Star Schema لضمان أداء عالي وسهولة في إنشاء التقارير التفاعلية. يشمل المشروع: تصميم نموذج بيانات يضم جدول وقائع (Fact_SalesOrder) وجداول أبعاد (المنتجات – العملاء – المناطق – المندوبين – الوقت). إنشاء مقاييس DAX لاحتساب مؤشرات الأداء مثل: إجمالي المبيعات، الربح، عدد الطلبات، وأعلى المنتجات مبيعًا. تطوير لوحة تحكم تفاعلية تعرض تحليلات شاملة للأداء، المبيعات حسب المناطق والفترات الزمنية، وتحليل العملاء. 💡 ما الذي ستحصل عليه مقابل سعر لخدمة: ملف امتداد pbix به جميع التفاصيل المتفق عليها

شراء الخدمة الآن
شارك
بطاقة الخدمة
التقييمات
سعر الخدمة
10.00 $
مدة التسليم
1 أيام
بائع الخدمة
Mostafa Mohamed
Mostafa Mohamed
محلل بيانات
شراء الخدمة الآن
شارك
مركز المساعدة