شراء الخدمة الآن
شراء الخدمة

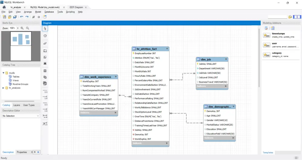
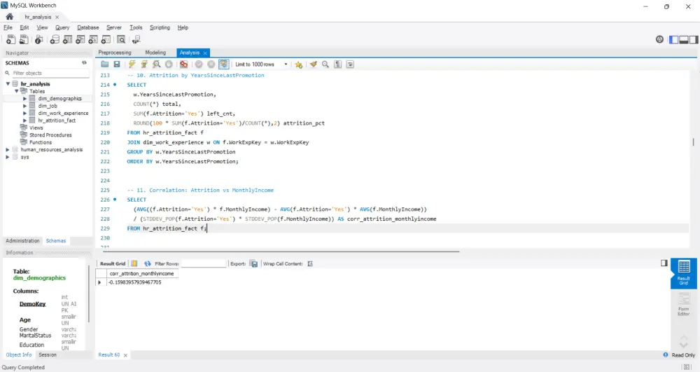
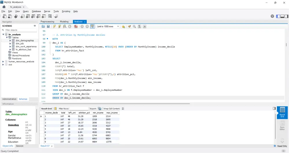
🔍 تحليل بيانات احترافي باستخدام SQL لاستخراج رؤى دقيقة تدعم قراراتك هل تمتلك قاعدة بيانات ضخمة أو بيانات متفرقة وتحتاج لفهمها بعمق؟ سأقوم بتحليل بياناتك باستخدام لغة SQL لاستخلاص المؤشرات الهامة، اكتشاف الأنماط، وتقديم نتائج واضحة تساعدك على اتخاذ قرارات مبنية على بيانات حقيقية. 🎯 ما الذي سأقدمه لك؟ 🧩 تحليل متكامل باستخدام SQL أقوم بكتابة وتنفيذ استعلامات SQL متقدمة لتحليل البيانات بدقة عالية، مع التركيز على تحسين الأداء والكفاءة. 📊 تحليل شامل للبيانات والعلاقات استخدام Aggregation Functions (مثل SUM, AVG, COUNT, MAX, MIN). تنفيذ Joins وCTEs وSubqueries لربط الجداول وفهم العلاقات بين المتغيرات. 🧹 تنظيف وتحضير البيانات قبل التحليل معالجة القيم المفقودة، تنسيق الحقول، إزالة البيانات المكررة، وضمان جاهزية البيانات للتحليل. 📈 تحليل إحصائي وتوليد مؤشرات أداء (KPIs) تحليل الاتجاهات، النمو، التوزيعات، ومقارنة الفئات المختلفة داخل البيانات. 🧠 تفسير النتائج وتقديم توصيات عملية سأقدّم ملخصًا تنفيذيًا واضحًا يوضح ماذا تعني النتائج وكيف يمكن الاستفادة منها فعليًا في قراراتك الإدارية أو التسويقية. 📦 نطاق العمل الأساسي تحليل بيانات حتى 14 عمود × 20000 صف. إمكانية العمل على قواعد بيانات مثل: MySQL – PostgreSQL – SQL Server – SQLite. تسليم النتائج في ملف Excel / CSV / تقرير PDF منسق يحتوي على الجداول والنتائج. 💡 النتيجة النهائية ستحصل على تحليل شامل يحوّل بياناتك إلى رؤى عملية دقيقة تساعدك على: فهم واقع أعمالك بوضوح. تحديد نقاط القوة والضعف. دعم قراراتك بالبيانات وليس بالتخمين. 🟢 اطلب الآن دعني أقدّم لك تحليلًا احترافيًا باستخدام SQL يحوّل بياناتك إلى قرارات واضحة ونتائج تدعم نجاح مشروعك بثقة.

شراء الخدمة الآن
شارك
بطاقة الخدمة
التقييمات
سعر الخدمة
5.00 $
مدة التسليم
1 أيام
بائع الخدمة
Mohamed Hosni
Mohamed Hosni
محلل بيانات
شراء الخدمة الآن
شارك
مركز المساعدة