شراء الخدمة الآن
شراء الخدمة

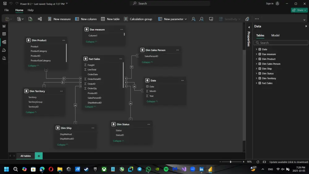
هل تتكدس لديك البيانات ولا تجد وسيلة لتحويلها إلى رؤى واضحة تساعدك في اتخاذ القرار؟ أنا هنا لأحول بياناتك إلى قوة حقيقية تدعم نجاحك! أقدّم لك "خدمة تحليل بيانات احترافية" باستخدام أحدث تقنيات "Power BI"، تشمل: - تنظيف ومعالجة بياناتك وتجهيزها للتحليل. - بناء نموذج بيانات متكامل ومرن. - تصميم لوحات تحكم تفاعلية وجذابة تعرض مؤشرات الأداء بوضوح. * إعداد تقرير شامل يتضمن أهم النتائج والتوصيات العملية. ستحصل على 5 رسوم بيانيه تشمل: فهم أعمق لبياناتك. اكتشاف الاتجاهات والأنماط. اتخاذ قرارات مدروسة. تحسين أداء عملك. توفير الوقت والجهد. لا تتردد في التواصل معي لمناقشة مشروعك! ابدأ الآن بتحويل بياناتك إلى قرارات ذكية — تواصل معي لمناقشة مشروعك!

شراء الخدمة الآن
شارك
بطاقة الخدمة
التقييمات
سعر الخدمة
5.00 $
مدة التسليم
2 أيام
بائع الخدمة
شراء الخدمة الآن
شارك
مركز المساعدة