شراء الخدمة الآن

تطوير REST API احترافي بـ Laravel + تصميم قاعدة بيانات متكاملة

شراء الخدمة

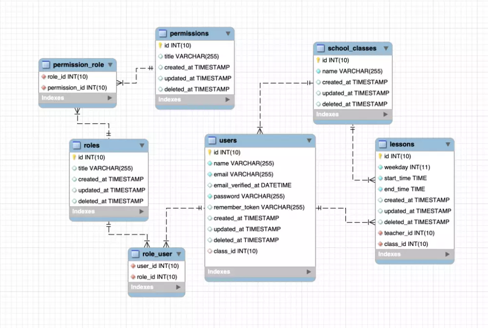
هل تريد خلفية قوية وآمنة لمشروعك سواء كان تطبيق موبايل، لوحة تحكم، أو موقع ويب؟ سأقوم بتطوير REST API متكامل باستخدام Laravel مع تصميم قاعدة بيانات احترافية، يضمن لك: أداء عالي وأمان كامل. كود نظيف وسهل التوسّع لاحقًا. توثيق واضح وجاهز للاستخدام مباشرة (Postman / Swagger). الباقات المتاحة: 1️⃣ الباقة الأساسية – 10$ CRUD كامل لجدول واحد (Users أو Products). API endpoints جاهزة للعمل (GET, POST, PUT, DELETE). قاعدة بيانات مبدئية منظمة مع Migrations. توثيق مبسط في Postman أو Swagger. 2️⃣ الباقة المتوسطة – 25$ كل ما يشمله العرض الأساسي. CRUD لأكثر من جدول مع علاقات بين البيانات. نظام تسجيل دخول ومصادقة متقدم (JWT / Sanctum). ربط الـ API بتطبيق موبايل أو لوحة تحكم جاهزة. 3️⃣ الباقة المتقدمة – 50$ كل ما يشمله العرض المتوسط. رفع المشروع على سيرفر أو استضافة وربطه بالدومين. إعداد المشروع باستخدام Docker لتشغيل سلس وسريع. تحسين الأداء مع Caching للبيانات الكبيرة. دعم كامل لأي تعديل أو تحسين حسب احتياجات مشروعك الكبير. لماذا تختار خدمتي؟ التزام كامل بالمواعيد وتسليم سريع. خبرة قوية في Laravel, PHP, MySQL, Docker, DevOps. كود نظيف واحترافي وسهل التوسّع. تواصل دائم وواضح، أجيب لك حلول لأي تحدي في مشروعك. استشارة مجانية لتصميم قاعدة البيانات المثالية لمشروعك. ضمان رضاك: يمكن تعديل أي جزء بعد التسليم إذا لم يعجبك. الطلبات الإضافية الممكنة بسهولة: إضافة جداول وعلاقات متقدمة. ربط الـ API بتطبيق موبايل أو لوحة تحكم. رفع المشروع على السيرفر أو استضافة. تحسين الأداء أو إضافة ميزات متقدمة. 💡 ملاحظة: كل خدمة قابلة للتخصيص بالكامل حسب مشروعك، ويمكن تجهيز بيانات تجريبية إذا لم تكن متوفرة لديك.

شراء الخدمة الآن
شارك
بطاقة الخدمة
التقييمات
سعر الخدمة
50.00 $
مدة التسليم
4 أيام
بائع الخدمة
Ehab Elshimi
Ehab Elshimi
Backend PHP Laravel
شراء الخدمة الآن
شارك
مركز المساعدة