شراء الخدمة الآن
شراء الخدمة

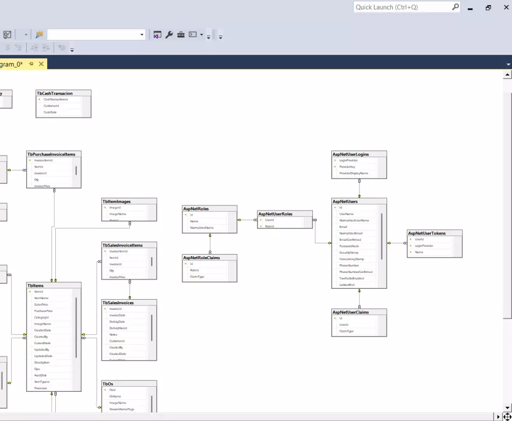
تصميم قاعدة بيانات متكاملة بـ Microsoft SQL Server - حلول مخصصة نقدم خدمة احترافية لتصميم قواعد البيانات مع ضمان الجودة والكفاءة، تشمل: الخدمة الأساسية ($10) تصميم وإنشاء 5 جداول أساسية تشمل: تحليل متطلبات المشروع وتحديد الهيكل الأمثل تصميم الجداول مع الحقول والأنواع البيانات المناسبة إنشاء المفاتيح الأساسية والفرعية تطبيق قيود النزاهة والضوابط الأمنية إنشاء 3 إجراءات مخزنة أساسية التسليمات المضمنة: ✔ ملف قاعدة بيانات جاهز (MDF LDF) ✔ سكريبت SQL كامل للإنشاء ✔ وثيقة توضيحية للهيكل والعلاقات ✔ دعم فني لمدة 24 ساعة بعد التسليم الخيارات الإضافية: 1. إضافة جداول السعر: $2 لكل جدول إضافي تصميم كامل للجدول الإضافي تكامل مع الجداول الأساسية إجراءات مخزنة مرتبطة به 3. نقل البيانات من أنظمة قديمة السعر: $5-15 حسب الحجم استيراد من Excel/CSV نقل من قواعد بيانات أخرى تنظيف البيانات 5. تمديد الدعم الفني السعر: $3 لكل يوم إضافي ما يميز خدمتنا: ✅ تسليم في 24-48 ساعة للمشاريع الصغيرة ✅ تعديلات مجانية خلال مرحلة التنفيذ ✅ هيكلة نظيفة وفق معايير SQL Server ✅ سرية تامة لبياناتك الأسعار الشفافة: الحزمة الأساسية: $10 (5 جداول) كل جدول إضافي: $2 معظم الإضافات: $3-15 حسب التعقيد للبدء، أرسل لنا: وصف موجز لمشروعك عدد الجداول المتوقعة أي متطلبات خاصة تحتاجها

شراء الخدمة الآن
مهارات البائع
شارك
بطاقة الخدمة
التقييمات
سعر الخدمة
10.00 $
مدة التسليم
1 أيام
بائع الخدمة
شراء الخدمة الآن
شارك
مركز المساعدة