شراء الخدمة الآن

بناء قواعد بيانات احترافية باستخدام Microsoft SQL Server

شراء الخدمة

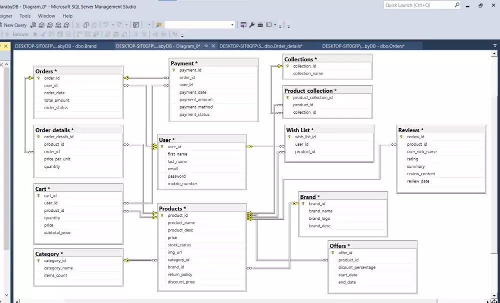
هل تحتاج إلى قاعدة بيانات قوية وفعالة لتنظيم بياناتك بسهولة؟ إذا كنت تبحث عن تصميم قاعدة بيانات احترافية باستخدام Microsoft SQL Server تضمن لك الأداء العالي، الأمان، وسهولة إدارة البيانات، فأنت في المكان الصحيح! سأقوم بإنشاء وتصميم قاعدة بيانات متكاملة تناسب احتياجات مشروعك، سواء كان موقعًا إلكترونيًا، نظام إدارة، متجر إلكتروني، أو أي تطبيق آخر يتطلب إدارة بيانات قوية ومرنة. لماذا تختار هذه الخدمة؟ _ تصميم قاعدة بيانات احترافية وفقًا لأفضل المعايير. _ إنشاء جداول منظمة مع تحديد Primary keys و Foreign keys. _ ربط العلاقات بين الجداول لضمان تكامل البيانات وكفاءتها. _ كتابة استعلامات SQL متقدمة لاسترجاع البيانات بسرعة وسهولة. _ تحسين سرعة وأداء قاعدة البيانات لتعمل بأفضل شكل ممكن. _ إرشادات واضحة لاستخدام قاعدة البيانات بسهولة دون أي تعقيدات. _ دعم فني لأي استفسارات بعد التسليم! ما الذي ستحصل عليه مقابل الخدمة؟ _إنشاء قاعدة بيانات واحدة تحتوي بحد اقصى على 10 جداول. _ربط العلاقات الأساسية بين الجداول (One-to-Many, One-to-One). _ ملف SQL متكامل يحتوي على الجداول والعلاقات والاستعلامات. _ مخطط ERD (اختياري) لشرح هيكلة قاعدة البيانات. _ استعلامات SQL جاهزة (SELECT, INSERT, UPDATE, DELETE). _ تقرير بسيط يوضح كيفية التعامل مع قاعدة البيانات.

شراء الخدمة الآن
مهارات البائع
شارك
بطاقة الخدمة
التقييمات
سعر الخدمة
5.00 $
مدة التسليم
2 أيام
بائع الخدمة
شراء الخدمة الآن
شارك
مركز المساعدة