شراء الخدمة الآن

انشاء قاعده بينات(database) عن طريق ال ERD وتنفيزها على MSQL

شراء الخدمة

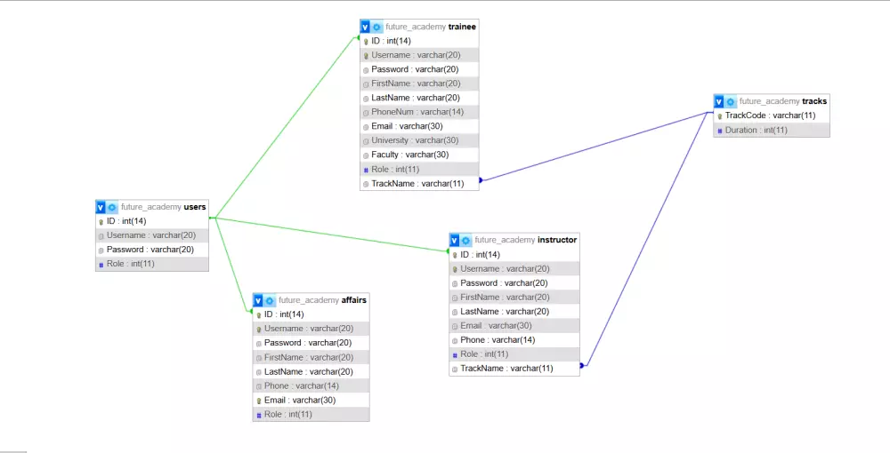
اقدم في هذه الخدمة 1- تصميم قاعدة البيانات عن طريق ال ERD بكل كفاءة وهذا عن طريق شرح العميل لي عن المشروع او الموقع بالكامل سوف اقوم بتصميم 5 جداول او اقل مع رسم توضيحي للجداول والعلاقات بينها 2- قاعدة البيانات باستخدام MySQL و إنشاء جداول واضافه العلاقات بين كل الجداول بما يضمن تنفيذ ناجح لقاعدة البيانات ويمكنني أيضا *تعديل قواعد بيانات MYSQL *تغير نوع البيانات وحجمها قواعد بيانات MYSQL *استيراد وتصدير قاعده البانات MYSQL

شراء الخدمة الآن
ترشح للآخرين
الإحترافية بالتعامل
سرعة التواصل
جودة العمل
الخبرة بمجال العمل
إحترام موعد التسليم
التعامل مرة اخرى
همس محمد   منذ 5 أيام
انشاء قاعده بينات(database) عن طريق ال ERD وتنفيزها على MSQL
الشغل منظم وواضح تسلم ايدك
ترشح للآخرين
الإحترافية بالتعامل
سرعة التواصل
جودة العمل
الخبرة بمجال العمل
إحترام موعد التسليم
التعامل مرة اخرى
Nermeen Wheed   منذ 3 أسابيع
انشاء قاعده بينات(database) عن طريق ال ERD وتنفيزها على MSQL
تعامل ممتاز جدا ومحترمه جدا شكرا لكي
شارك
بطاقة الخدمة
التقييمات
سعر الخدمة
5.00 $
مدة التسليم
1 أيام
خدمات مباعة
2
بائع الخدمة
شراء الخدمة الآن
شارك
مركز المساعدة