تسجيل صوتي
Loading...
×
إرسال التسجيل
إبلاغ
هذا المحتوى مزعج
هذا المحتوى سبام Spam او وهمي
هذا المحتوى مخالف لشروط المنصة
تراجع
إبلاغ
تصفح المشاريع
تصفح المنفذين
تصفح الأعمال
تصفح الخدمات
مجتمع نفذلي
تغيير الوضع
الدليل الإرشادي
الدعم الفني
عرض المزيد
ضمان الحقوق
التسويق بالعمولة
الإسئلة الشائعة
مدونة نفذلي
سياسة الخصوصية
شروط الاستخدام
إضافة مشروع
الخدمات
الأعمال
المشاريع
المنفذين
دخول
حساب جديد
تسجيل
تسجيل دخول
تغيير الوضع
طلب عمل مماثل
تواصل
Database Design and SQL Queries (PostgreSQL)
الرئيسية
/
الأعمال
/
Database Design and SQL Queries (PostgreSQL)
طلب عمل مماثل
تفاصيل العمل
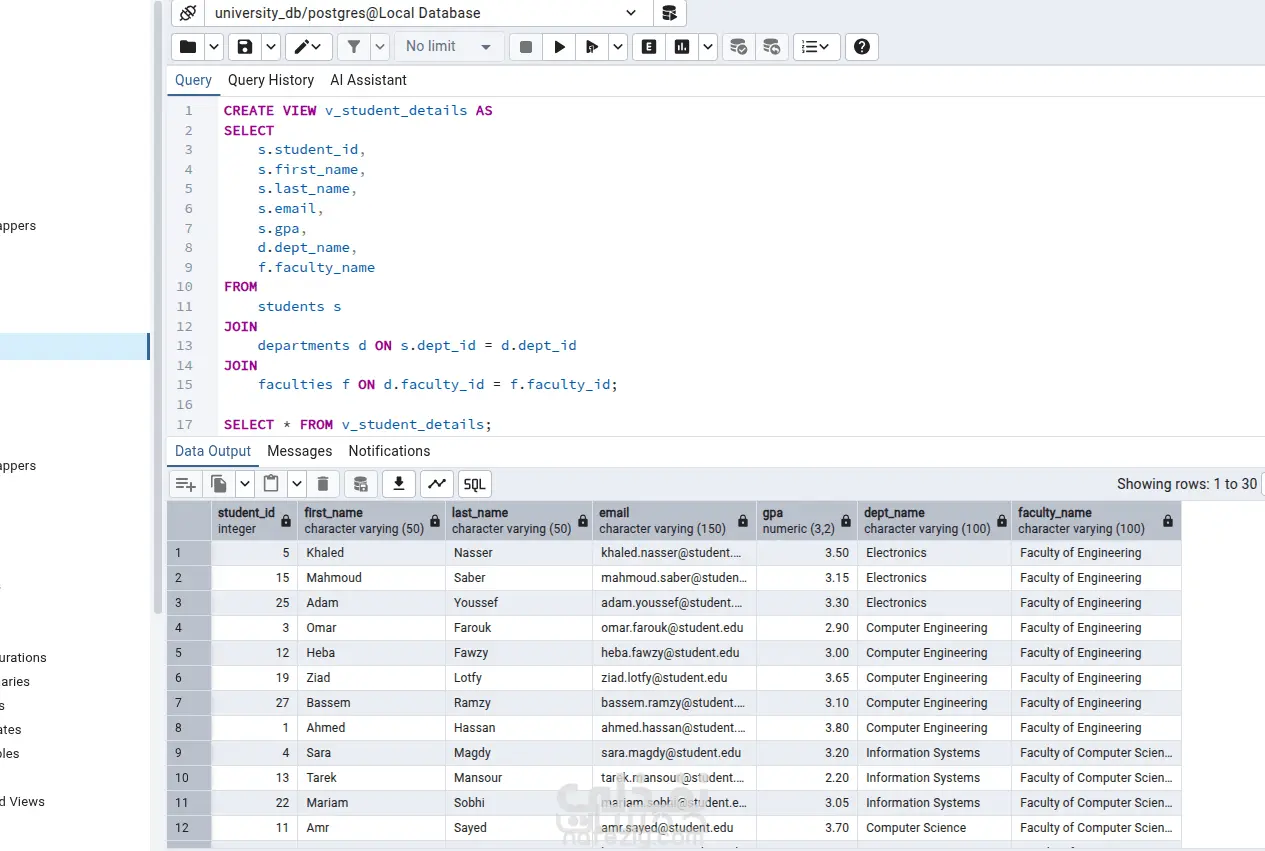
I will design and optimize your database using PostgreSQL
طلب عمل مماثل
مهارات العمل
إدخال البيانات
SQL
PostgreSQL
شارك
بطاقة العمل
تاريخ النشر
منذ 4 ساعات
المشاهدات
2
القسم
أمور أخرى
المستقل
Mawada Alexander
software engineer
وظفني
طلب عمل مماثل
مهارات العمل
إدخال البيانات
SQL
PostgreSQL
شارك
خدمات مقترحة
عمل باركود | QR Code or Barcode
أمور أخرى
سعر الخدمة
5$
ترجمة 2000 كلمة(العربية والانجليزية)
أمور أخرى
سعر الخدمة
5$
تصميم سيرة ذاتية CV
تصميم بطاقات أعمال
سعر الخدمة
5$
خدمة التصميم الشاملة - أصمم لك ما تريد
تصميم وأعمال فنية وإبداعية
سعر الخدمة
5$
تصميم cv بشكل احترافى
تصميم عروض تقديمية
سعر الخدمة
5$
تسريع مواقع الويب لاعلى سرعة ممكنة فوق 90% بنجاح
برمجة، تطوير المواقع والتطبيقات
سعر الخدمة
25$
مرحباً أنا هنا للمساعدة
مركز المساعدة
الدليل الإرشادي
الروبوت الذكي
الدعم الفني
إنشاء حساب