E-Commerce Data Engineering Pipeline | بناء مستودع بيانات ونظام ETL كامل E-Commerce Data Engineering Pipeline | بناء مستودع بيانات ونظام ETL كامل E-Commerce Data Engineering Pipeline | بناء مستودع بيانات ونظام ETL كامل E-Commerce Data Engineering Pipeline | بناء مستودع بيانات ونظام ETL كامل
تفاصيل العمل

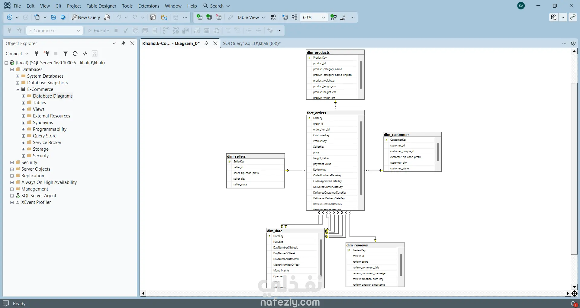
قمت بتصميم وتنفيذ مشروع متكامل في مجال هندسة البيانات (Data Engineering) يهدف إلى بناء Pipeline آلي لمعالجة بيانات التجارة الإلكترونية وتحويلها إلى مستودع بيانات تحليلي جاهز لاتخاذ القرار. يشمل المشروع جميع مراحل دورة حياة البيانات بداية من استخراج البيانات الخام (Extraction) ثم تنظيفها ومعالجتها (Transformation & Data Cleaning) وصولًا إلى تحميلها داخل مستودع بيانات بنموذج Star Schema (Loading) باستخدام SQL Server. تم تنفيذ المشروع باستخدام Python و Pandas و SQLAlchemy مع تصميم جداول الأبعاد والحقائق (Dimensions & Facts) لدعم التحليلات والتقارير و الـ BI Dashboards. مميزات المشروع: ✅ تصميم Data Warehouse احترافي بنموذج Star Schema ✅ Pipeline آلي لمعالجة البيانات وتقليل الأخطاء البشرية ✅ Data Cleaning شامل (Missing Values – Deduplication – Standardization) ✅ قابل للتوسّع لدعم Predictive Analytics و Business Intelligence ✅ توثيق كامل وهيكلة منظمة للمشروع هذا المشروع يعكس قدرتي على العمل في مشاريع Data Engineering و Data Analytics و BI Solutions من البداية حتى التسليم النهائي.

شارك
مركز المساعدة