نظام إدارة المستشفى (Hospital Management System) نظام إدارة المستشفى (Hospital Management System)
تفاصيل العمل

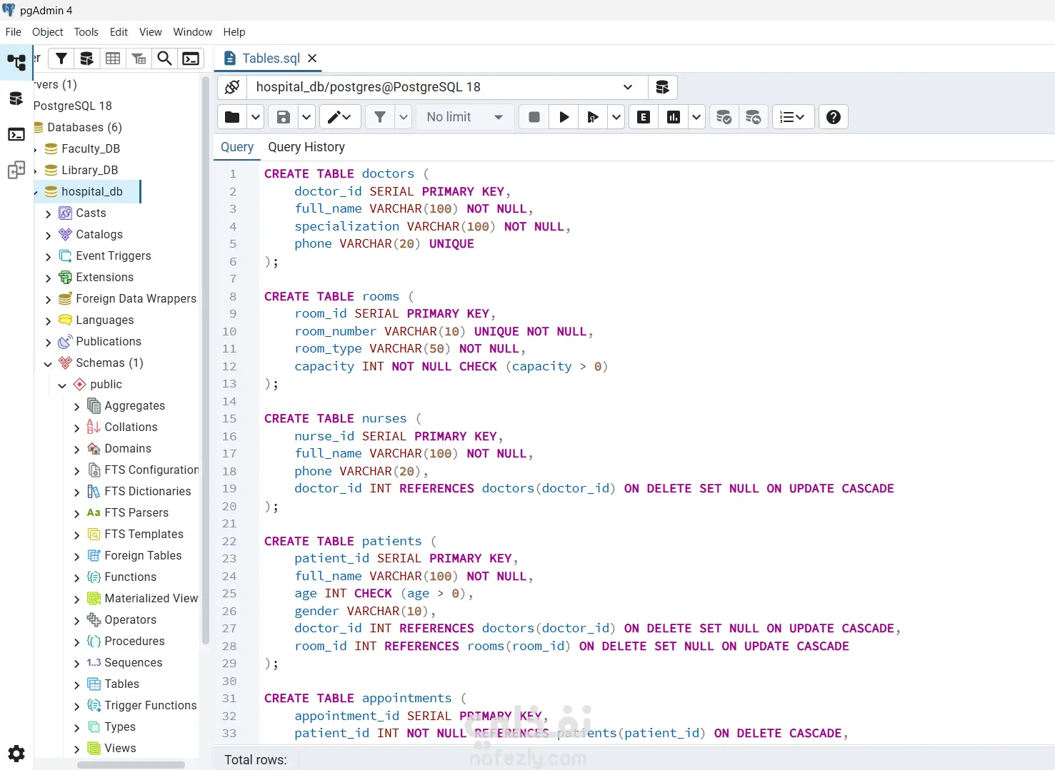
قاعدة بيانات علائقية مصممة للتعامل مع العمليات اليومية للمستشفيات والعيادات. يركز المشروع على تنظيم السجلات الطبية للمرضى، بيانات الأطباء وتخصصاتهم، وإدارة المواعيد بدقة. يعتمد الهيكل على ربط كل موعد بطبيب ومريض محدد، مع استخدام قيود (Constraints) لضمان جودة البيانات، مثل التأكد من أن حالة الموعد لا يمكن أن تأخذ قيمة غير منطقية (إما مجدول، أو مكتمل، أو ملغى)، والتعامل المباشر مع التواريخ والأوقات لضمان دقة الجدولة.

شارك
بطاقة العمل
تاريخ النشر
منذ 3 أسابيع
المشاهدات
22
المستقل
Omar Ahmed
Omar Ahmed
مهندس بيانات
طلب عمل مماثل
شارك
مركز المساعدة