عمل flow chart احترافيه
تفاصيل العمل

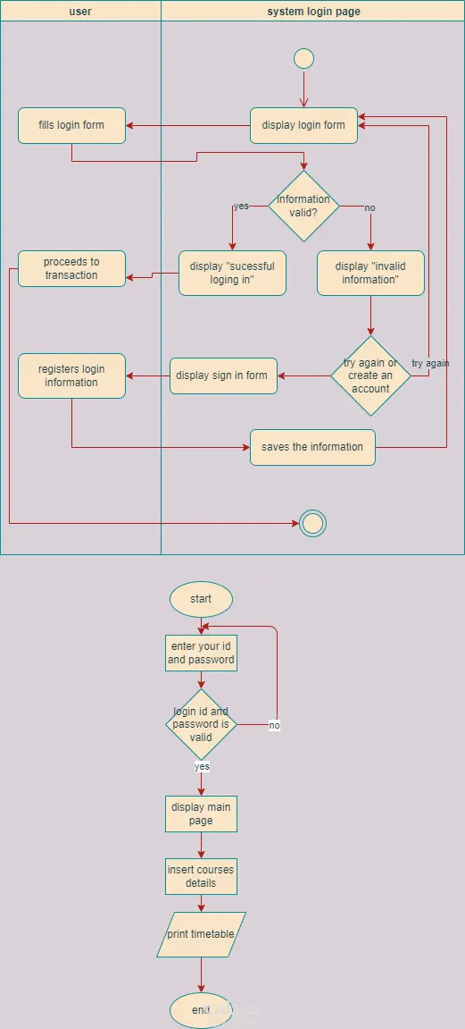
فلوتشارت يوضح رحلة المستخدم داخل نظام تسجيل الدخول، بداية من فتح الصفحة وحتى إتمام العملية أو إعادة المحاولة. أولًا: صفحة تسجيل الدخول (System Login Page) يبدأ النظام بعرض نموذج تسجيل الدخول للمستخدم. يقوم المستخدم بـ إدخال البيانات (اسم المستخدم وكلمة المرور). يتم التحقق من صحة البيانات: ✅ إذا كانت البيانات صحيحة: يظهر إشعار "تم تسجيل الدخول بنجاح". ينتقل المستخدم إلى تنفيذ العملية المطلوبة (transaction). ❌ إذا كانت البيانات غير صحيحة: يظهر تنبيه "بيانات غير صحيحة". يُعطى المستخدم خيار: إعادة المحاولة (Try again) أو إنشاء حساب جديد (Sign up) في حالة إنشاء حساب: يتم عرض نموذج التسجيل. المستخدم يدخل بياناته. النظام يقوم بـ حفظ البيانات. ثم يمكنه الرجوع وتسجيل الدخول. ثانيًا: سيناريو استخدام النظام بعد تسجيل الدخول يبدأ المستخدم بإدخال ID وكلمة المرور. يتم التحقق: ✅ إذا كانت صحيحة: يتم عرض الصفحة الرئيسية. المستخدم يقوم بـ إدخال بيانات الكورسات. ثم يمكنه طباعة الجدول (Timetable). تنتهي العملية. ❌ إذا كانت غير صحيحة: يعود مرة أخرى لإدخال البيانات. الخلاصة الفلوتشارت يوضح: نظام تسجيل دخول كامل (Login + Sign up) معالجة الأخطاء وإعادة المحاولة انتقال المستخدم بعد الدخول لعمليات أساسية داخل النظام (إدارة كورسات وطباعة جدول)

مهارات العمل
شارك
بطاقة العمل
تاريخ النشر
منذ 3 أسابيع
المشاهدات
23
المستقل
طلب عمل مماثل
مهارات العمل
شارك
مركز المساعدة