تصميم منصة تعليمية اونلاين Skill-Forge تصميم منصة تعليمية اونلاين Skill-Forge
تفاصيل العمل

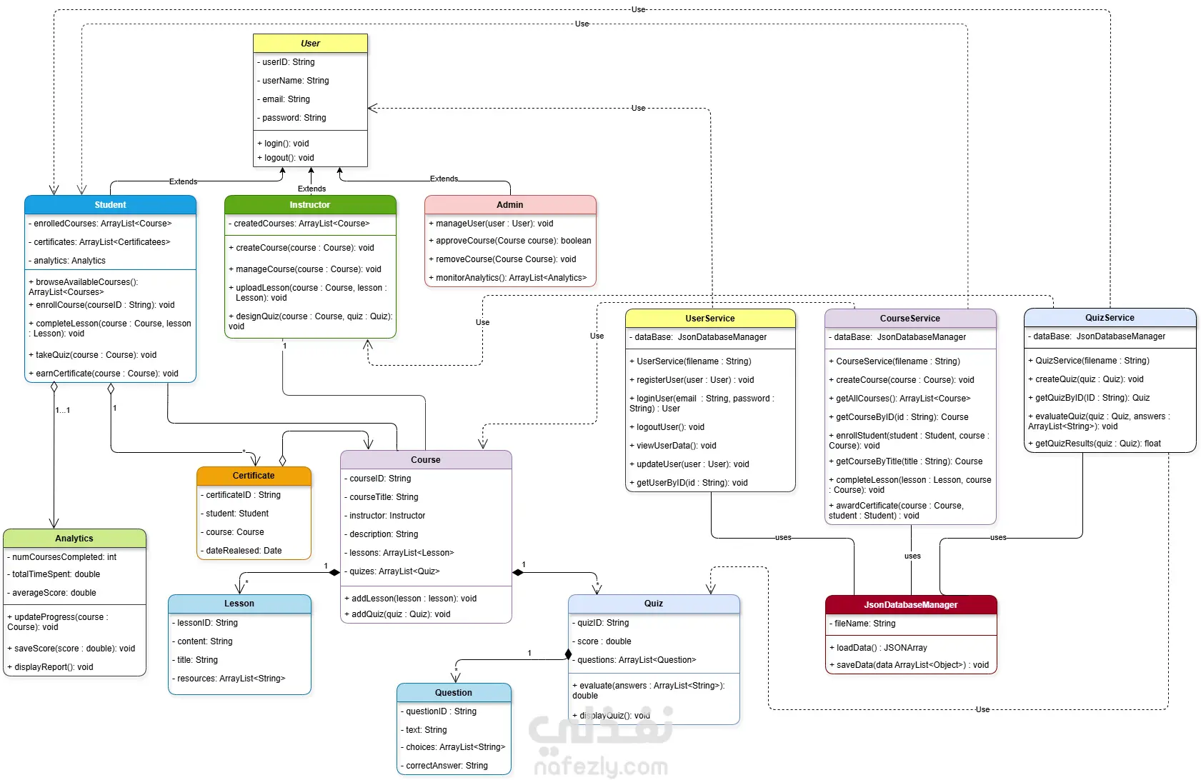
SkillForge is a full‑stack learning platform I designed and built to simulate a real-world educational system with multiple user roles and structured data flow. The platform supports Students, Instructors, and Admins, each with dedicated features and secure permissions. I built this project fully from scratch to strengthen my architecture, problem‑solving, and end‑to‑end development skills.

مهارات العمل
شارك
بطاقة العمل
تاريخ النشر
منذ أسبوع
المشاهدات
14
المستقل
طلب عمل مماثل
مهارات العمل
شارك
مركز المساعدة