نظام متكامل لحجز الفنادق بواجهة رسومية متطورة (JavaFX Desktop App) نظام متكامل لحجز الفنادق بواجهة رسومية متطورة (JavaFX Desktop App) نظام متكامل لحجز الفنادق بواجهة رسومية متطورة (JavaFX Desktop App)
تفاصيل العمل

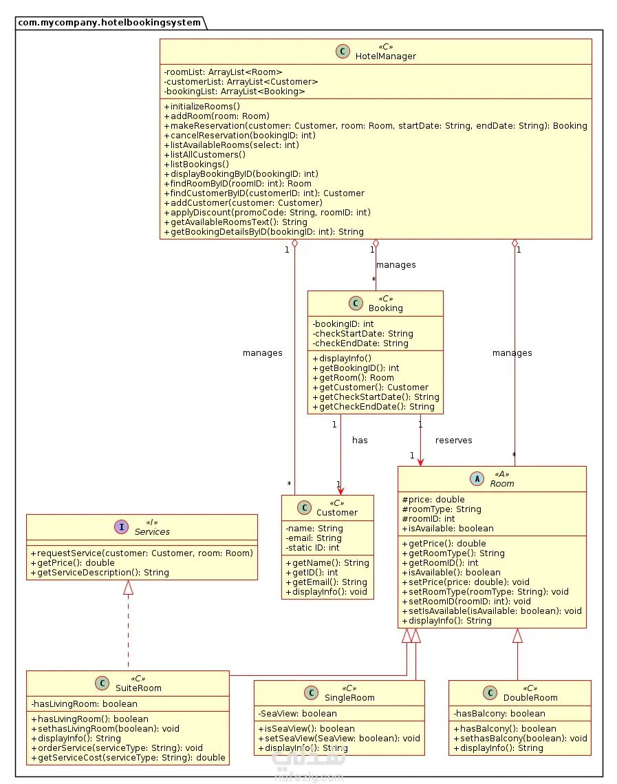
ساهمت في تطوير تطبيق حاسوب (Desktop Application) احترافي لإدارة عمليات حجز الفنادق، يعتمد على لغة Java وإطار عمل JavaFX لتقديم تجربة مستخدم عصرية وسلسة. أبرز المهام والمميزات في المشروع: واجهة مستخدم تفاعلية (Rich GUI): تصميم نوافذ متطورة تتيح تصفح الغرف (فردية، مزدوجة، أجنحة) مع عرض تفصيلي للأسعار والحالة (متاحة/محجوزة). نظام حجز ذكي: تنفيذ دورة حجز كاملة تبدأ باختيار التاريخ، مروراً بإدخال بيانات العميل، وصولاً لتأكيد الحجز. إدارة الحجوزات الديناميكية: إمكانية عرض وتتبع الحجوزات القائمة باستخدام معرّفات فريدة (Unique IDs) مع ميزة الإلغاء وتحديث حالة الغرف فوراً. تكامل العروض والمدفوعات: إضافة ميزة تطبيق أكواد الخصم (Promotional Codes) ومحاكاة عمليات الدفع الإلكتروني (Visa & PayPal). تطبيق مبادئ OOP: بناء النظام بهيكلية برمجية متينة تضمن سهولة الصيانة والتطوير المستقبلي. الأدوات والتقنيات المستخدمة: Java (اللغة الأساسية). JavaFX (لبناء الواجهات الرسومية). CSS for JavaFX (لتنسيق المظهر الجمالي للتطبيق). Git/GitHub (للعمل الجماعي وإدارة النسخ).

مهارات العمل
شارك
بطاقة العمل
تاريخ النشر
منذ أسبوعين
المشاهدات
17
المستقل
طلب عمل مماثل
مهارات العمل
شارك
مركز المساعدة