Data modeling Data modeling Data modeling Data modeling Data modeling
تفاصيل العمل

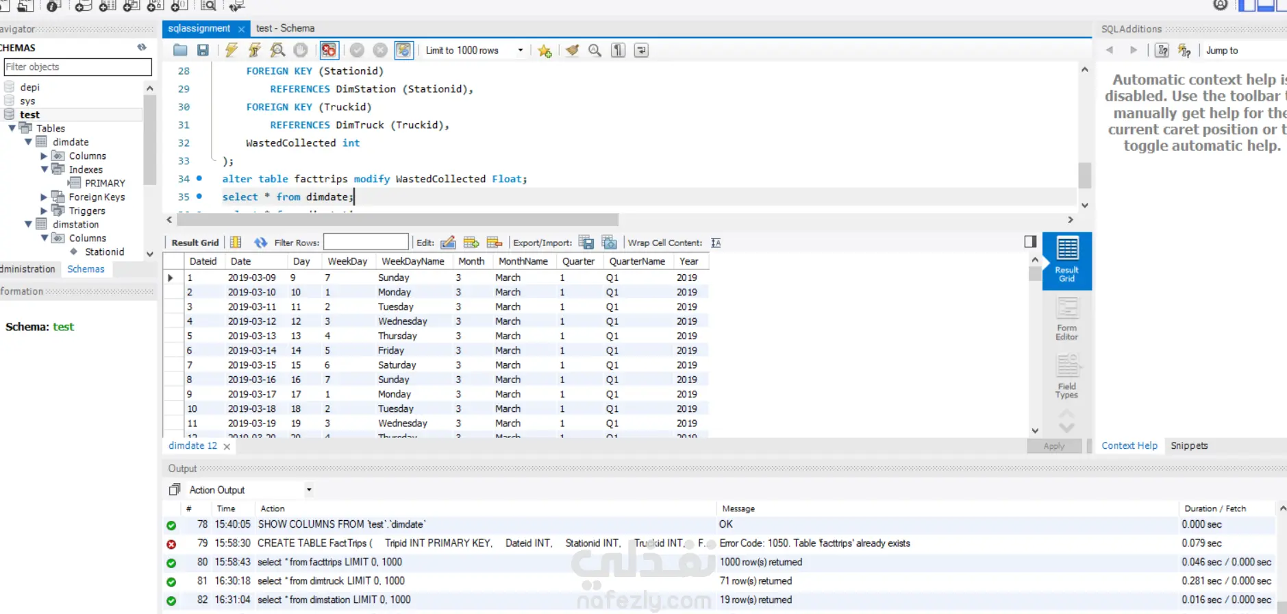
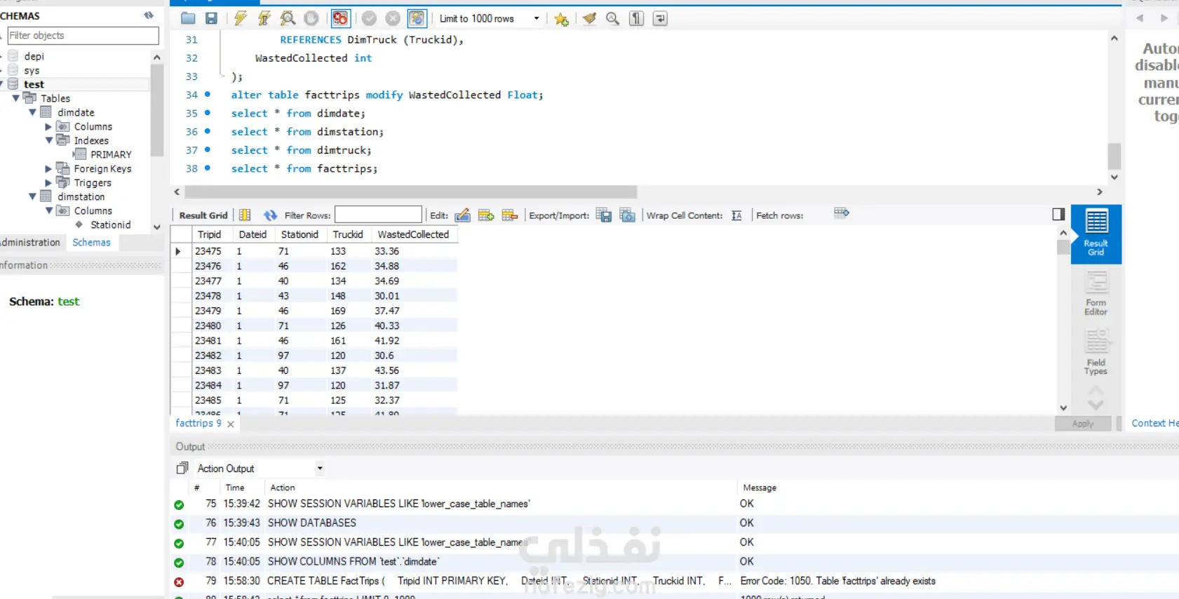
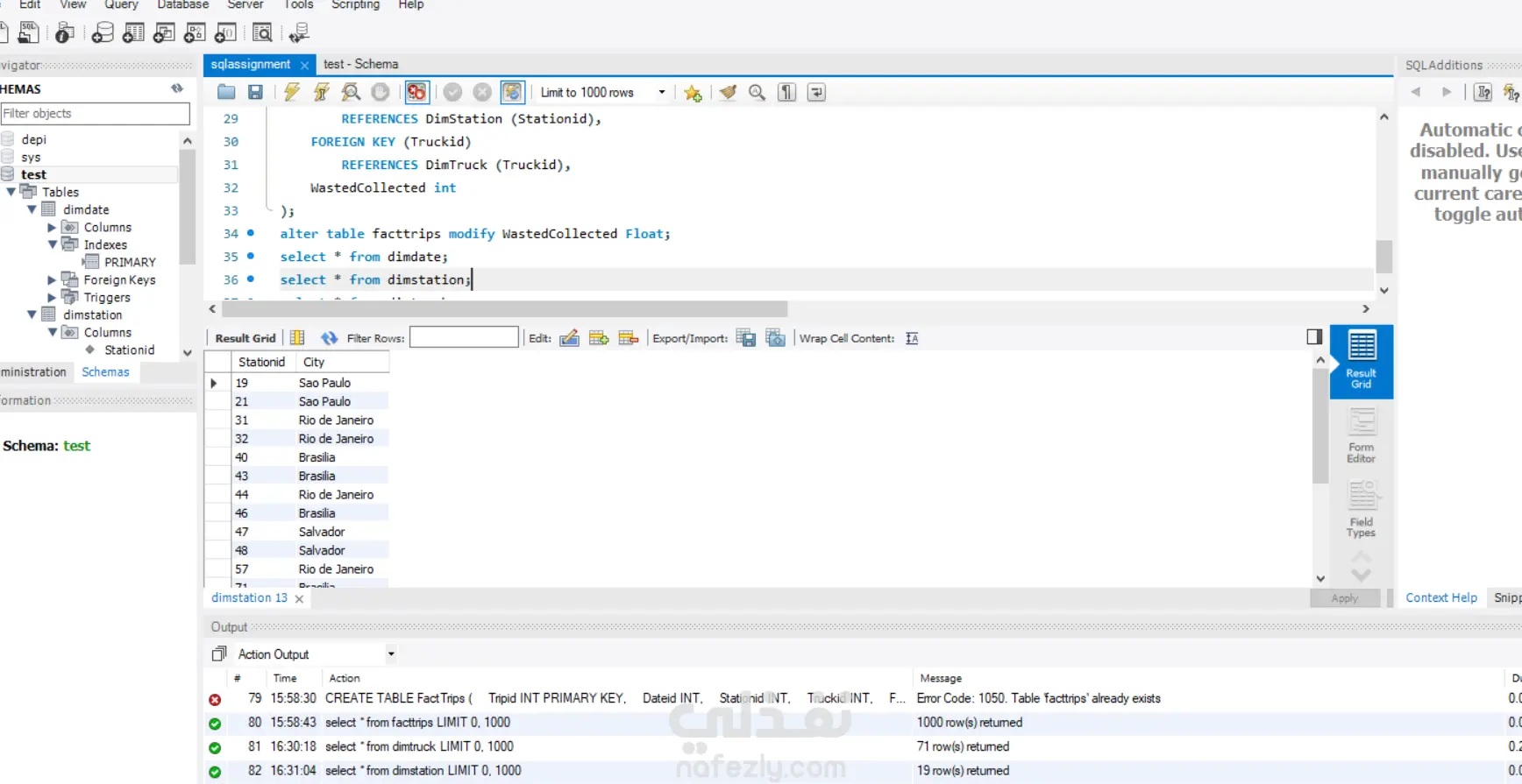
تم تقسيم ملف CSV إلى جدول الحقائق (Fact Table) وجداول الأبعاد (Dimension Tables)، ثم إنشاء الجداول وتحميل البيانات في قاعدة بيانات SQL.

مهارات العمل
شارك
بطاقة العمل
تاريخ النشر
منذ أسبوعين
المشاهدات
22
المستقل
طلب عمل مماثل
مهارات العمل
شارك
مركز المساعدة