Booking Analytics Database Booking Analytics Database Booking Analytics Database
تفاصيل العمل

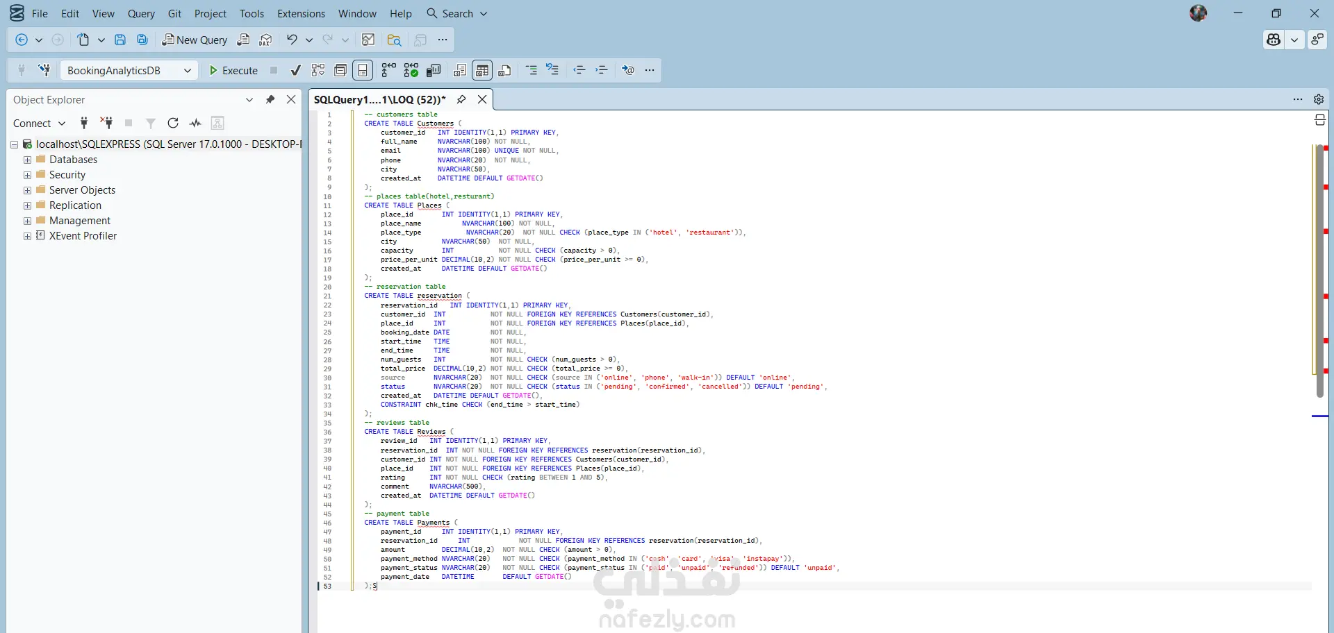
قمت بتصميم قاعدة بيانات متكاملة لنظام حجوزات فنادق ومطاعم باستخدام SQL Server (T-SQL)، تشمل 5 جداول: Customers — بيانات العملاء Places — الفنادق والمطاعم مع السعة والأسعار Reservations — الحجوزات مع تتبع المصدر والحالة Payments — المدفوعات بطرق متعددة (Cash, Card, Instapay) Reviews — تقييمات العملاء المميزات: Foreign Keys — Data Validation — Business Logic Constraints الأدوات: SQL Server — T-SQL — Database Design

شارك
بطاقة العمل
تاريخ النشر
منذ يومين
المشاهدات
6
القسم
المستقل
Mohamed Shaaban
Mohamed Shaaban
محلل بيانات
طلب عمل مماثل
شارك
مركز المساعدة