إستخراج البيانات من الويب وخرائط جوجل Web Scraping إستخراج البيانات من الويب وخرائط جوجل Web Scraping إستخراج البيانات من الويب وخرائط جوجل Web Scraping إستخراج البيانات من الويب وخرائط جوجل Web Scraping إستخراج البيانات من الويب وخرائط جوجل Web Scraping
تفاصيل العمل

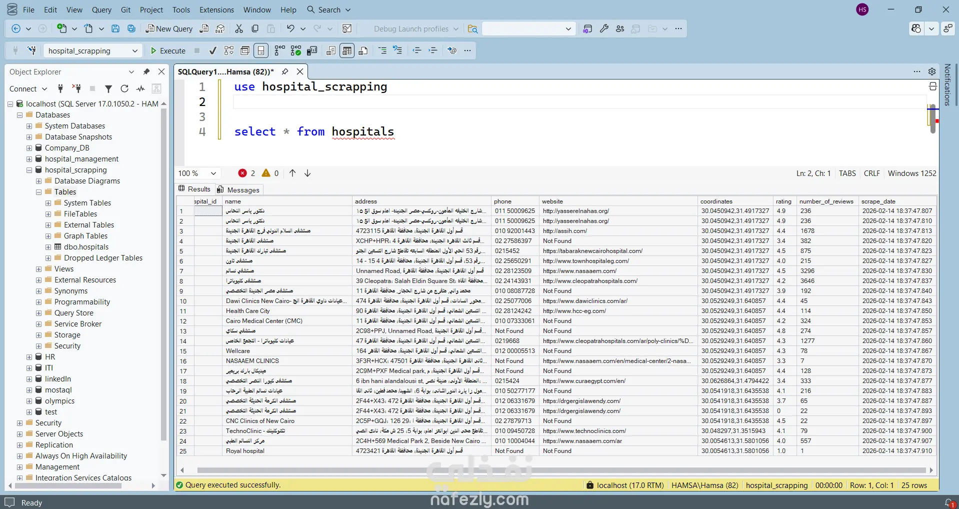
المشكلة (The Challenge): - تشتت البيانات: صعوبة حصر المستشفيات بسبب بعثرة المعلومات على الخرائط. - ضعف الدقة: وجود بيانات مكررة أو غير مكتملة يعيق اتخاذ قرارات إحصائية صحيحة. - غياب الرؤية: صعوبة تحليل التوزيع الجغرافي أو تقييم جودة الخدمات بسبب القوائم التقليدية غير المنظمة. الحل (طريقة التنفيذ): - الاستخراج (Web Scraping): سحب بيانات 25 منشأة صحية من Google Maps بدقة (أسماء، هواتف، إحداثيات، وتقييمات). - التنظيف والهيكلة: معالجة القيم المفقودة وتصميم قاعدة بيانات SQL Server لضمان ترابط الجداول ومنع التكرار. - العرض التفاعلي (Dashboarding): بناء لوحة تحكم بـ Streamlit تتيح تصفية البيانات حسب المنطقة والتقييم، لتحويلها لأداة بحث ذكية. الأدوات المستخدمة (Tools): Python (Selenium/BeautifulSoup): لسحب البيانات. - SQL Server: لتصميم وإدارة قاعدة البيانات. - Streamlit & Excel: لتطوير لوحة التحكم وتسليم البيانات بصيغة احترافية منظمة.

شارك
بطاقة العمل
تاريخ النشر
منذ 3 أسابيع
المشاهدات
25
المستقل
Hamsa Salem
Hamsa Salem
محلل بيانات
طلب عمل مماثل
شارك
مركز المساعدة