database creation using SQL database creation using SQL database creation using SQL database creation using SQL database creation using SQL database creation using SQL database creation using SQL database creation using SQL database creation using SQL database creation using SQL
تفاصيل العمل

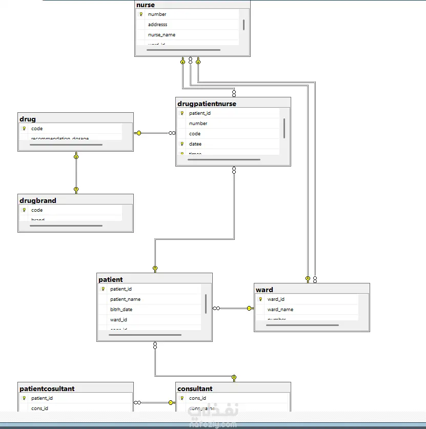
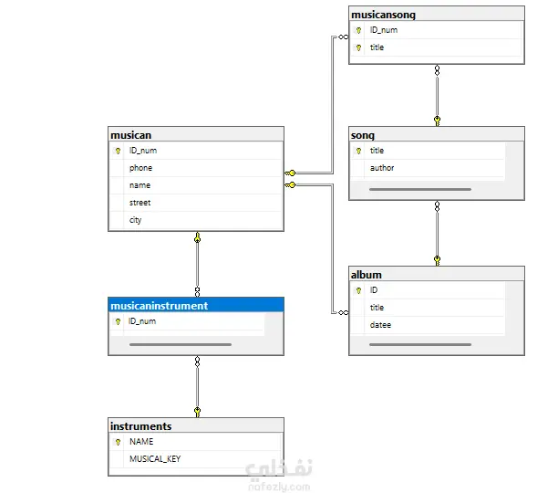
creating four different diagrams for different cases with tables and there relation after this convert this diagrams to databases on sql then insert raw data for every table in each database of the four different cases.

مهارات العمل
شارك
بطاقة العمل
تاريخ النشر
منذ أسبوع
المشاهدات
9
المستقل
Mona Aziz
Mona Aziz
محلل بيانات
طلب عمل مماثل
مهارات العمل
شارك
مركز المساعدة