نظام قاعدة بيانات لإدارة الدورات التدريبية باستخدام PHP
تفاصيل العمل

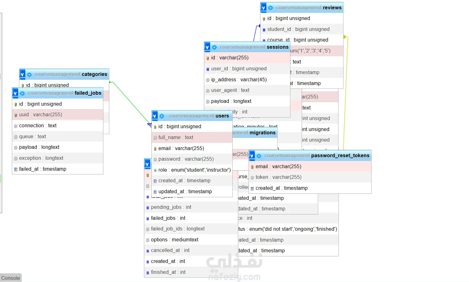
يهدف المشروع إلى تطوير نظام قاعدة بيانات متكامل لإدارة الدورات، مع بناء العلاقات بين الجداول واستخدام PHP لتنفيذ عمليات الإضافة والتعديل والحذف والاسترجاع. يعتمد النظام على تصميم منظم يغطي جميع عناصر إدارة الدورات والمستخدمين. الجداول والعلاقات الأساسية: جدول المستخدمين (Users): يحتوي بيانات الطلاب والمدرّسين. العلاقات: يمكن للمستخدم إنشاء عدة دورات، ويمكنه التسجيل في عدة دورات من خلال جدول التسجيلات. جدول الفئات (Categories): يستخدم لتصنيف الدورات. العلاقة: كل فئة تحتوي عدة دورات. جدول الدورات (Courses): يحتوي معلومات الدورة. العلاقات: ينتمي إلى فئة واحدة، ويحتوي دروسًا عديدة، مراجعات، وجلسات؛ وله منشئ واحد من المستخدمين. جدول الدروس (Lessons): يحتوي محتوى الدروس. العلاقة: كل درس يتبع دورة واحدة فقط. جدول المراجعات (Reviews): تمثل تقييمات الطلاب للدورات. العلاقات: كل مراجعة مرتبطة بمستخدم ودورة. جدول الجلسات (Sessions): تمثل محاضرات أو جلسات مباشرة. العلاقة: كل جلسة مرتبطة بدورة واحدة. جدول التسجيلات (Enrollments): يمثل تسجيل الطالب في دورة. العلاقة: يربط بين المستخدم والدورة (many-to-many). تقنيات التنفيذ: استخدام PHP لإدارة البيانات، MySQL لتعريف الجداول والعلاقات، ودعم عمليات CRUD كاملة، مع اعتماد المفاتيح الأساسية والخارجية لضمان سلامة البيانات. نتيجة المشروع: نظام قاعدة بيانات جاهز وقابل للتوسّع لتنظيم الدورات، المستخدمين، الدروس، الجلسات، التقييمات، والفئات مع علاقات متكاملة بين جميع الجداول

مهارات العمل
شارك
بطاقة العمل
تاريخ النشر
منذ 4 أشهر
المشاهدات
37
المستقل
طلب عمل مماثل
مهارات العمل
شارك
مركز المساعدة