عمل استعلامات باستخدام MYSQL عمل استعلامات باستخدام MYSQL عمل استعلامات باستخدام MYSQL عمل استعلامات باستخدام MYSQL
تفاصيل العمل

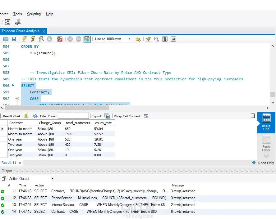
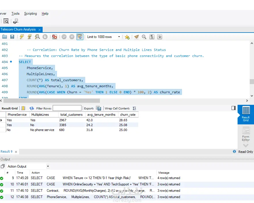
سأقوم بكتابة وتنفيذ استعلامات MySQL لاستخراج البيانات المطلوبة للتحليل، بما يشمل: تجهيز البيانات (Data Preparation). دمج الجداول وتحويل البيانات باستخدام JOIN و CASE و Functions. استخراج مؤشرات الأداء (KPIs). تجهيز Data Sets جاهزة للعرض في Power BI أو Excel. تحسين الأداء والتأكد من نظافة وجودة البيانات.

مهارات العمل
شارك
بطاقة العمل
تقييم المستقل
تاريخ النشر
منذ 4 أسابيع
المشاهدات
26
القسم
المستقل
Ahmed Elrefae
Ahmed Elrefae
محلل بيانات
طلب عمل مماثل
مهارات العمل
شارك
مركز المساعدة