تحليل البيانات وبناء عمليات ETL لتحسين القرارات وتحليل الأداء تحليل البيانات وبناء عمليات ETL لتحسين القرارات وتحليل الأداء تحليل البيانات وبناء عمليات ETL لتحسين القرارات وتحليل الأداء تحليل البيانات وبناء عمليات ETL لتحسين القرارات وتحليل الأداء تحليل البيانات وبناء عمليات ETL لتحسين القرارات وتحليل الأداء تحليل البيانات وبناء عمليات ETL لتحسين القرارات وتحليل الأداء
تفاصيل العمل

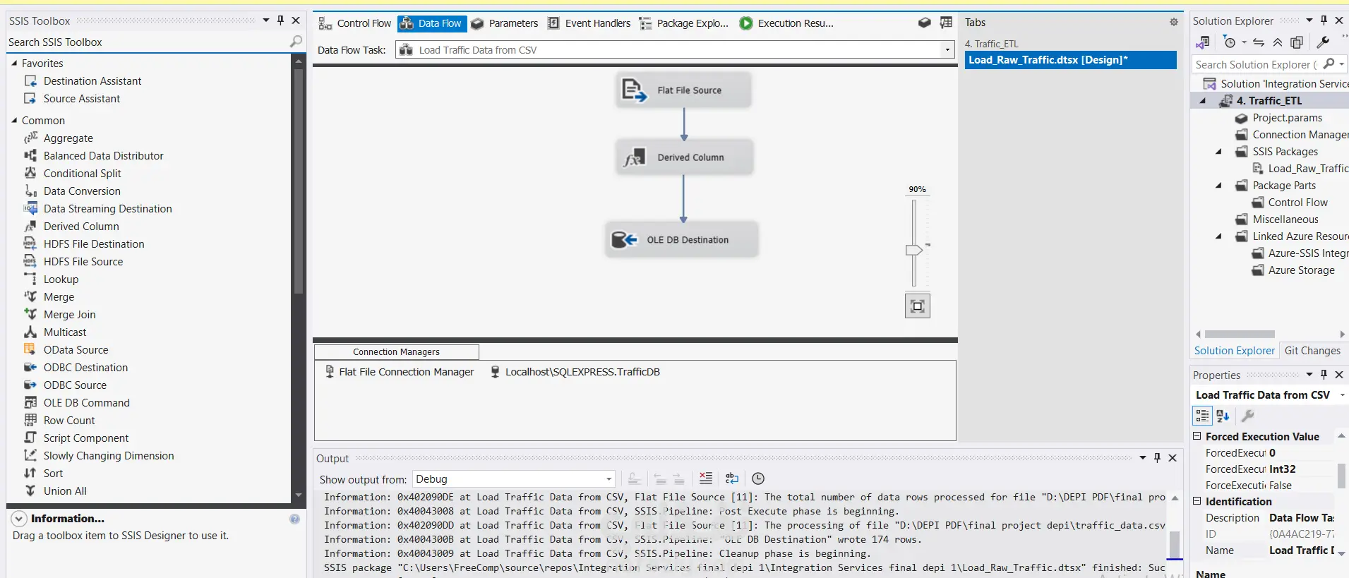
هل لديك بيانات مشتتة في ملفات Excel أو CSV أو قواعد بيانات مختلفة وتحتاج تحويلها إلى تقارير ولوحات تحليلية واضحة؟ أنا أساعدك في جمع بياناتك (ETL) وتنظيفها، وتحليلها بطرق احترافية لتتحول إلى قرارات قائمة على البيانات (Data-Driven Decisions). اعمل على بيانات حجمها يصل الى 5000 صف أمتلك خبرة في: ETL (Extract, Transform, Load): • استخراج البيانات من مصادر مختلفة (Excel, CSV, SQL) • تنظيفها وتحويلها (Transformation) باستخدام Python • تحميلها تلقائيًا في قواعد بيانات أو تقارير جاهزة (Load) Data Analysis & Visualization: • تحليل الأداء المالي، المبيعات، العملاء، الحملات التسويقية • تصميم لوحات Power BI • حساب مؤشرات الأداء (KPIs) مثل: CLV، Conversion Rate، Retention Rate

شارك
بطاقة العمل
تاريخ النشر
منذ 4 أسابيع
المشاهدات
17
القسم
المستقل
طلب عمل مماثل
شارك
مركز المساعدة