تنظيف وتحليل قواعد بيانات باستخدام SQL وPython تنظيف وتحليل قواعد بيانات باستخدام SQL وPython
تفاصيل العمل

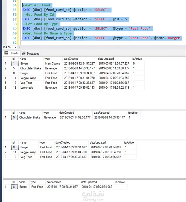
في هذا العمل قمت بتنظيف وتحليل قاعدة بيانات تحتوي على بيانات ضخمة باستخدام SQL وPython (مكتبات مثل Pandas وMatplotlib). بدأت بتنظيم وتصحيح البيانات داخل قاعدة SQL، ثم استخدمت Python لتحليلها واستخراج الإحصائيات والأنماط المهمة. النتيجة كانت تقارير واضحة تساعد على فهم الأداء واتخاذ قرارات مبنية على البيانات.

مهارات العمل
شارك
بطاقة العمل
تقييم المستقل
تاريخ النشر
منذ 5 أشهر
المشاهدات
103
القسم
المستقل
Mazen Ali
Mazen Ali
محلل بيانات
طلب عمل مماثل
مهارات العمل
شارك
مركز المساعدة