Employee-Management-App
تفاصيل العمل

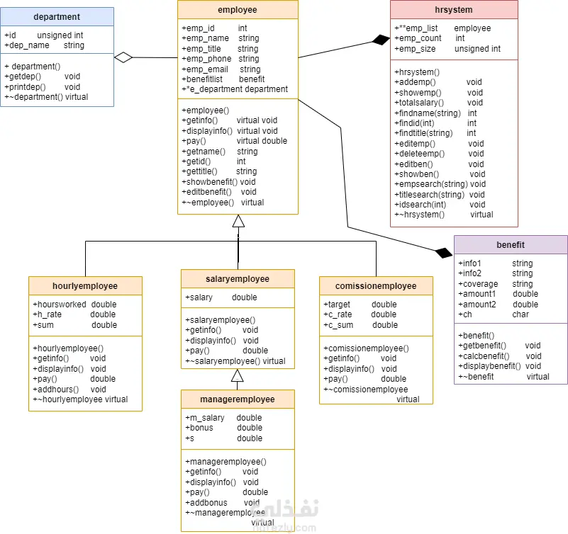
This project is an Employee Management Application designed to help manage employee information, benefits, reporting, and searching functionalities. It provides a menu-driven interface for users to navigate through various services offered by the application.

شارك
بطاقة العمل
تاريخ النشر
منذ 6 أشهر
المشاهدات
80
المستقل
طلب عمل مماثل
شارك
مركز المساعدة