إدارة قواعد بيانات وكتابة استعلامات SQL إدارة قواعد بيانات وكتابة استعلامات SQL إدارة قواعد بيانات وكتابة استعلامات SQL إدارة قواعد بيانات وكتابة استعلامات SQL إدارة قواعد بيانات وكتابة استعلامات SQL إدارة قواعد بيانات وكتابة استعلامات SQL إدارة قواعد بيانات وكتابة استعلامات SQL
تفاصيل العمل

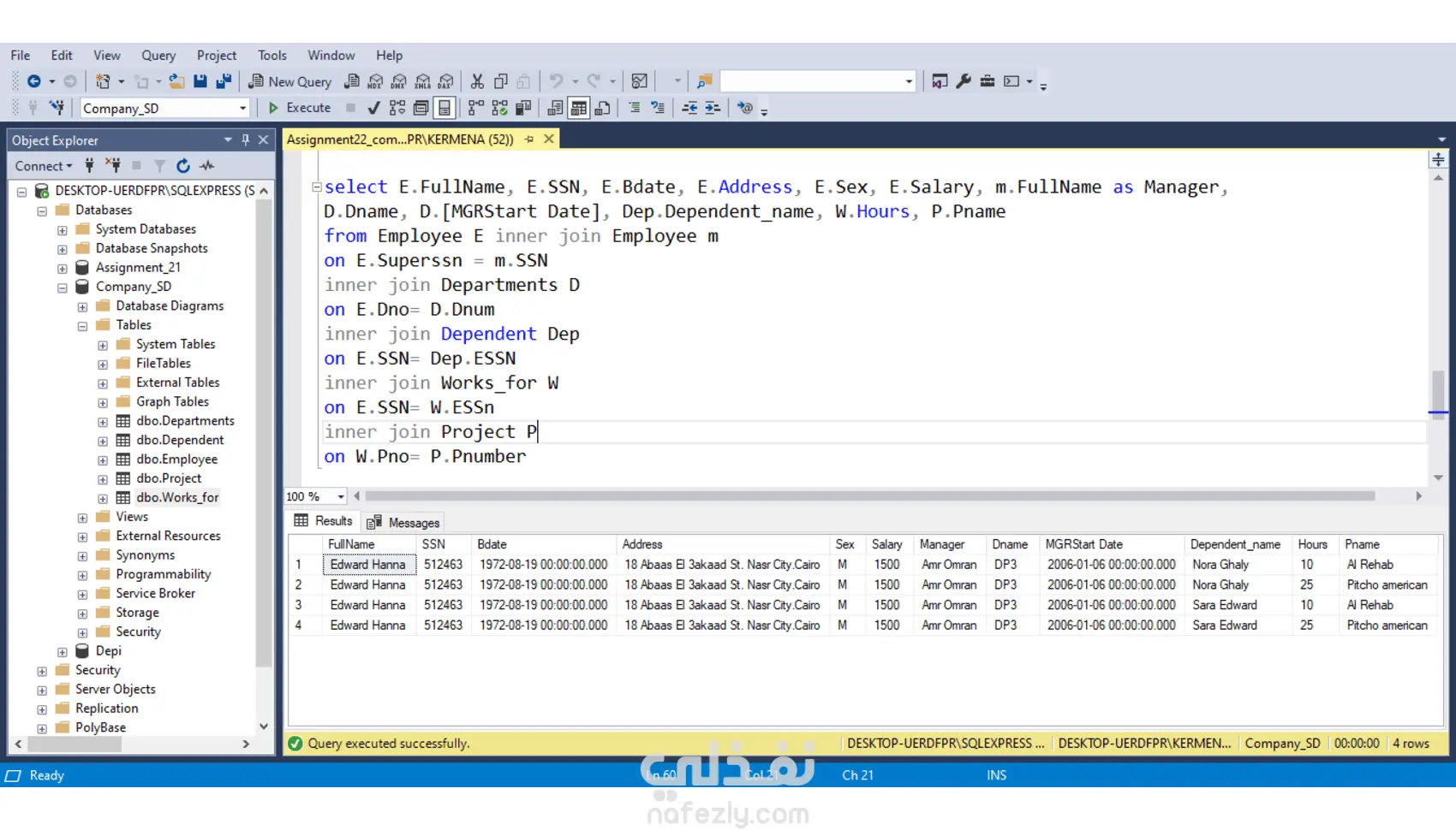
قمت بتنفيذ مشروع لإدارة قواعد بيانات شركة باستخدام SQL، تضمن: كتابة استعلامات متعددة (SELECT, INSERT, UPDATE, DELETE). ربط الجداول المختلفة باستخدام JOINs لتحديد الموظفين وأقسام عملهم داخل الشركة والمشاريع التي يعملون عليها. تطبيق شروط التصفية والفرز (WHERE, ORDER BY, LIKE, BETWEEN). استخدام Aggregation لتجميع البيانات و UNION لدمج النتائج. تسليم ملفات SQL منظمة وجاهزة للتنفيذ.

شارك
بطاقة العمل
تاريخ النشر
منذ 4 أسابيع
المشاهدات
30
القسم
المستقل
طلب عمل مماثل
شارك
مركز المساعدة