Sales Management System باستخدام SQL Sales Management System باستخدام SQL
تفاصيل العمل

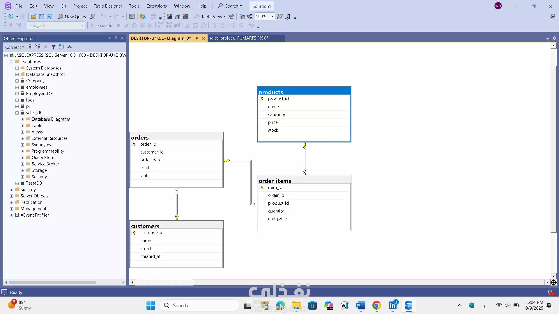
🔹 الوصف: نفذت مشروع إدارة المبيعات (Sales Management System) باستخدام SQL، ويتضمن: 🗄️ تصميم قاعدة بيانات لإدارة العملاء، المنتجات، والفواتير. 🔗 إنشاء مخطط ERD يوضح العلاقات بين الجداول (Customers – Products – Orders – Sales). 📝 تطوير استعلامات SQL لاستخراج تقارير تحليلية مثل: إجمالي المبيعات. المنتجات الأكثر مبيعًا. العملاء الأكثر شراءً. 🔹 النتيجة: قاعدة بيانات احترافية منظمة تساعد الشركات على تتبع المبيعات واتخاذ قرارات مبنية على بيانات دقيقة.

شارك
بطاقة العمل
تاريخ النشر
منذ 3 أسابيع
المشاهدات
16
المستقل
Walaa Hashem
Walaa Hashem
مهندس بيانات
طلب عمل مماثل
شارك
مركز المساعدة